一、vue实例的生命周期
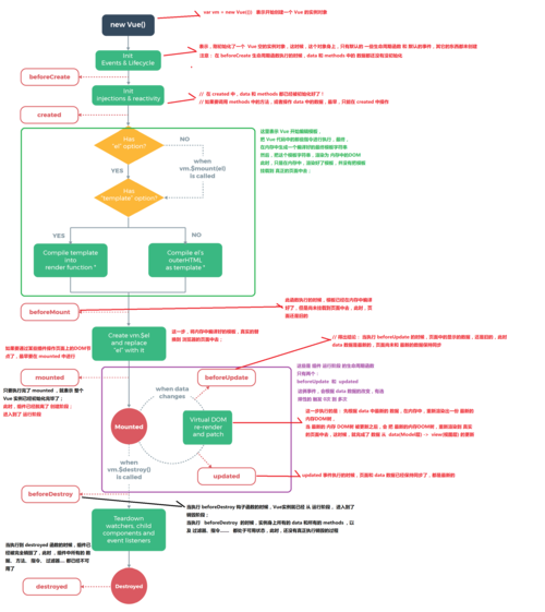
vue实例的生命周期指的是:从Vue实例创建,运行,到销毁期间,会伴随着各种各样的事件,这些事件统称为生命周期。
生命周期事件,也称生命周期函数,也称生命周期钩子。
二、生命周期函数三个阶段
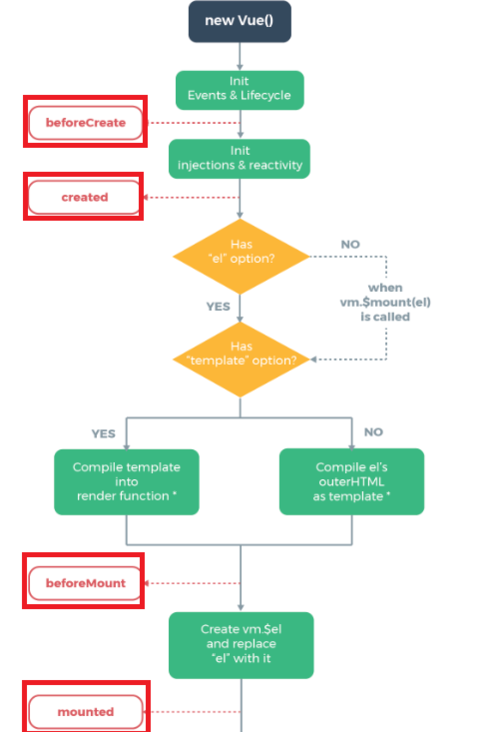
创建期间的生命周期函数:beforeCreate 和 created,beforeMount 和 mounted。
运行期间的生命周期函数:beforeUpdate 和 updated
销毁期间的生命周期函数:beforeDestroy 和 destroyed
三、生命周期函数详解
创建期间:
beforeCreate:表示实例完全被创建出来之前,会执行beforeCreate函数,这时data 和 methods 中的 数据都还没有没初始化,如果调用data和methods的数据的话,会报错。created:实例已经在内存中创建OK,此时 data 和 methods 已经创建OK,此时还没有开始 编译模板。beforeMount:此时已经完成了模板的编译,但是还没有从内存挂载到页面中。
注意:在 beforeMount 执行的时候,页面中的元素,还没有被真正替换过来,只是之前写的一些模板(比如插值表达式)还只是字符串的形式。
mounted: 此时,已经将编译好的模板,挂载到了页面指定的容器中显示。
运行期间:
beforeUpdate:data数据更新之后,但是还未渲染到页面时执行的函数。这时data数据已经更新,但是页面的数据还是旧的。updated:updated 事件执行的时候,页面和 data 数据已经保持同步了,都是最新的。
销毁期间:
beforeDestroy:实例销毁之前调用。在这一步,实例上的data,methods等仍然完全可用。destroyed:Vue 实例销毁后调用。调用后,Vue 实例指示的所有东西都会解绑定,所有的事件监听器会被移除,所有的子实例也会被销毁。
整个生命周期的图示为:
原文出处:https://www.cnblogs.com/lvonve/p/9622517.html
共同學習,寫下你的評論
評論加載中...
作者其他優質文章



