基于Android 6.0的源码,剖析存储架构的设计
一、概述
本文讲述Android存储系统的架构与设计,涉及到最为核心的便是MountService和Vold这两个模块以及之间的交互。上一篇文章Android存储系统之源码篇从源码角度介绍相关模块的创建与启动过程,那么本文主要从全局角度把握和剖析Android的存储系统。
MountService:Android Binder服务端,运行在system_server进程,用于跟Vold进行消息通信,比如MountService向Vold发送挂载SD卡的命令,或者接收到来自Vold的外设热插拔事件。MountService作为Binder服务端,那么相应的Binder客户端便是StorageManager,通过binder IPC与MountService交互。
Vold:全称为Volume Daemon,用于管理外部存储设备的Native daemon进程,这是一个非常重要的守护进程,主要由NetlinkManager,VolumeManager,CommandListener这3部分组成。
1.1 模块架构
从模块地角度划分Android整个存储架构:
图解:
Linux Kernel:通过
uevent向Vold的NetlinkManager发送Uevent事件;NetlinkManager:接收来自Kernel的
Uevent事件,再转发给VolumeManager;VolumeManager:接收来自NetlinkManager的事件,再转发给CommandListener进行处理;
CommandListener:接收来自VolumeManager的事件,通过
socket通信方式发送给MountService;MountService:接收来自CommandListener的事件。
1.2 进程架构
(1)先看看Java framework层的线程:
root@gityuan:/ # ps -t | grep 1212system 1212 557 2334024 160340 SyS_epoll_ 7faedddbe4 S system_server system 2662 1212 2334024 160340 SyS_epoll_ 7faedddbe4 S MountService system 2663 1212 2334024 160340 unix_strea 7faedde73c S VoldConnector system 2664 1212 2334024 160340 unix_strea 7faedde73c S CryptdConnector ...
MountService运行在system_server进程,这里查询的便是system_server进程的所有子线程,system_server进程承载整个framework所有核心服务,子线程数有很多,这里只列举与MountService模块相关的子线程。
(2)再看看Native层的线程:
root@gityuan:/ # ps -t | grep " 387 "USER PID PPID VSIZE RSS WCHAN PC NAME root 387 1 13572 2912 hrtimer_na 7fa34755d4 S /system/bin/vold root 397 387 13572 2912 poll_sched 7fa3474d1c S vold root 399 387 13572 2912 poll_sched 7fa3474d1c S vold root 400 387 13572 2912 poll_sched 7fa3474d1c S vold media_rw 2702 387 7140 2036 inotify_re 7f84b1d6ac S /system/bin/sdcard
Vold作为native守护进程,进程名为”/system/bin/vold”,pid=387,通过ps -t可查询到该进程下所有的子进程/线程。
小技巧:有读者可能会好奇,为什么/system/bin/sdcard是子进程,而非子线程呢?要回答这个问题,有两个方法,其一就是直接看撸源码,会发现这是通过fork方式创建的,而其他子线程都是通过pthread_create方式创建的。当然其实还有个更快捷的小技巧,就是直接看上图中的第4列,这一列的含义是VSIZE,代表的是进程虚拟地址空间大小,是否共享地址空间,这是进程与线程最大的区别,再来看看/sdcard的VSIZE大小跟父进程不一样,基本可以确实/sdcard是子进程。
(3) 从进程/线程视角来看Android存储架构:
Java层:采用
1个主线程(system_server) +3个子线程(VoldConnector, MountService, CryptdConnector);Native层:采用
1个主线程(/system/bin/vold) +3个子线程(vold) +1子进程(/system/bin/sdcard);
注:图中红色字代表的进程/线程名,vold进程通过pthread_create的方式创建的3个子线程名都为vold,图中只是为了便于区别才标注为vold1, vold2, volD3,其实名称都为vold。
Android还可划分为内核空间(Kernel Space)和用户空间(User space),从上图可看出,Android存储系统在User space总共采用9个进程/线程的架构模型。当然,除了这9个进/线程,另外还会在handler消息处理过程中使用到system_server的两个子线程:android.fg和android.io。
Tips: 同一个模块可以运行在各个不同的进程/线程, 同一个进程可以运行不同模块的代码,所以从进程角度和模块角度划分看到的有所不同的.
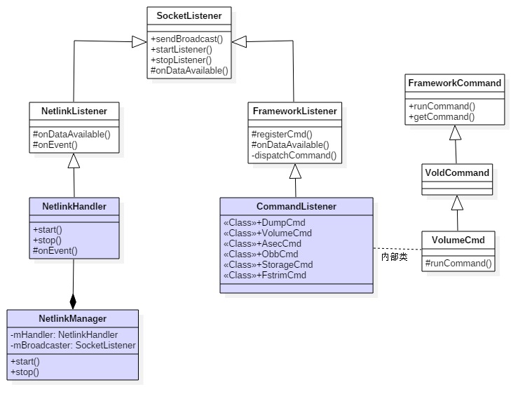
1.3 类关系图
上图中4个蓝色块便是前面谈到的核心模块。
二、 通信架构
Android存储系统中涉及各个进程间通信,这个架构采用的socket,并没有采用Android binder IPC机制。这样的架构代码大量更少,整体架构逻辑也相对简单,在介绍通信过程前,先来看看MountService对象的实例化过程,那么也就基本明白进程架构中system_sever进程为了MountService服务而单独创建与共享使用到线程情况。
public MountService(Context context) {
sSelf = this;
mContext = context; //FgThread线程名为“"android.fg",创建IMountServiceListener回调方法
mCallbacks = new Callbacks(FgThread.get().getLooper()); //获取PKMS的Client端对象
mPms = (PackageManagerService) ServiceManager.getService("package"); //创建“MountService”线程
HandlerThread hthread = new HandlerThread(TAG);
hthread.start();
mHandler = new MountServiceHandler(hthread.getLooper()); //IoThread线程名为"android.io",创建OBB操作的handler
mObbActionHandler = new ObbActionHandler(IoThread.get().getLooper());
File dataDir = Environment.getDataDirectory();
File systemDir = new File(dataDir, "system");
mLastMaintenanceFile = new File(systemDir, LAST_FSTRIM_FILE); //判断/data/system/last-fstrim文件,不存在则创建,存在则更新最后修改时间
if (!mLastMaintenanceFile.exists()) {
(new FileOutputStream(mLastMaintenanceFile)).close();
...
} else {
mLastMaintenance = mLastMaintenanceFile.lastModified();
}
... //将MountServiceInternalImpl登记到sLocalServiceObjects
LocalServices.addService(MountServiceInternal.class, mMountServiceInternal); //创建用于VoldConnector的NDC对象
mConnector = new NativeDaemonConnector(this, "vold", MAX_CONTAINERS * 2, VOLD_TAG, 25, null);
mConnector.setDebug(true); //创建线程名为"VoldConnector"的线程,用于跟vold通信
Thread thread = new Thread(mConnector, VOLD_TAG);
thread.start(); //创建用于CryptdConnector工作的NDC对象
mCryptConnector = new NativeDaemonConnector(this, "cryptd",
MAX_CONTAINERS * 2, CRYPTD_TAG, 25, null);
mCryptConnector.setDebug(true); //创建线程名为"CryptdConnector"的线程,用于加密
Thread crypt_thread = new Thread(mCryptConnector, CRYPTD_TAG);
crypt_thread.start(); //注册监听用户添加、删除的广播
final IntentFilter userFilter = new IntentFilter();
userFilter.addAction(Intent.ACTION_USER_ADDED);
userFilter.addAction(Intent.ACTION_USER_REMOVED);
mContext.registerReceiver(mUserReceiver, userFilter, null, mHandler); //内部私有volume的路径为/data,该volume通过dumpsys mount是不会显示的
addInternalVolume(); //默认为false
if (WATCHDOG_ENABLE) {
Watchdog.getInstance().addMonitor(this);
}
}其主要功能依次是:
创建ICallbacks回调方法,FgThread线程名为”android.fg”,此处用到的Looper便是线程”android.fg”中的Looper;
创建并启动线程名为”MountService”的handlerThread;
创建OBB操作的handler,IoThread线程名为”android.io”,此处用到的的Looper便是线程”android.io”中的Looper;
创建NativeDaemonConnector对象
创建并启动线程名为”VoldConnector”的线程;
创建并启动线程名为”CryptdConnector”的线程;
注册监听用户添加、删除的广播;
从这里便可知道共创建了3个线程:MountService,VoldConnector,CryptdConnector,另外还会使用到系统进程中的两个线程android.fg和android.io. 这便是在文章开头进程架构图中Java framework层进程的创建情况.
接下来,我们分别从MountService向vold发送消息和接收消息两个方面,以及Kernel向vold上报事件3个方面展开。
2.1 MountService发送消息
system_server进程与vold守护进程间采用socket进行通信,这个通信过程是由MountService线程向vold线程发送消息。这里以执行mount调用为例:
2.1.1 MS.mount
class MountService extends IMountService.Stub
implements INativeDaemonConnectorCallbacks, Watchdog.Monitor { public void mount(String volId) {
... try { //【见小节2.1.2】
mConnector.execute("volume", "mount", vol.id, vol.mountFlags, vol.mountUserId);
} catch (NativeDaemonConnectorException e) { throw e.rethrowAsParcelableException();
}
}
}2.1.2 NDC.execute
[-> NativeDaemonConnector.java]
public NativeDaemonEvent execute(String cmd, Object... args)
throws NativeDaemonConnectorException { return execute(DEFAULT_TIMEOUT, cmd, args);
}其中DEFAULT_TIMEOUT=1min,即命令执行超时时长为1分钟。经过层层调用到executeForList()
public NativeDaemonEvent[] executeForList(long timeoutMs, String cmd, Object... args) throws NativeDaemonConnectorException { final long startTime = SystemClock.elapsedRealtime(); final ArrayList<NativeDaemonEvent> events = Lists.newArrayList(); final StringBuilder rawBuilder = new StringBuilder(); final StringBuilder logBuilder = new StringBuilder(); //mSequenceNumber初始化值为0,每执行一次该方法则进行加1操作
final int sequenceNumber = mSequenceNumber.incrementAndGet();
makeCommand(rawBuilder, logBuilder, sequenceNumber, cmd, args); //例如:“3 volume reset”
final String rawCmd = rawBuilder.toString(); final String logCmd = logBuilder.toString();
log("SND -> {" + logCmd + "}"); synchronized (mDaemonLock) { //将cmd写入到socket的输出流
mOutputStream.write(rawCmd.getBytes(StandardCharsets.UTF_8));
...
}
NativeDaemonEvent event = null;
do { //阻塞等待,直到收到相应指令的响应码
event = mResponseQueue.remove(sequenceNumber, timeoutMs, logCmd);
events.add(event); //当收到的事件响应码属于[100,200)区间,则继续等待后续事件上报
} while (event.isClassContinue()); final long endTime = SystemClock.elapsedRealtime(); //对于执行时间超过500ms则会记录到log
if (endTime - startTime > WARN_EXECUTE_DELAY_MS) {
loge("NDC Command {" + logCmd + "} took too long (" + (endTime - startTime) + "ms)");
}
... return events.toArray(new NativeDaemonEvent[events.size()]);
}首先,将带执行的命令mSequenceNumber执行加1操作;
再将cmd(例如
3 volume reset)写入到socket的输出流;通过循环与poll机制阻塞等待底层响应该操作完成的结果;
有两个情况会跳出循环:
当超过1分钟未收到vold相应事件的响应码,则跳出阻塞等待;
当收到底层的响应码,且响应码不属于[100,200)区间,则跳出循环。
对于执行时间超过500ms的时间,则额外输出以
NDC Command开头的log信息,提示可能存在优化之处。
2.1.3 FL.onDataAvailable
MountService线程通过socket发送cmd事件给vold,对于vold守护进程在启动的过程,初始化CommandListener时通过pthread_create创建子线程vold来专门监听MountService发送过来的消息,当该线程接收到socket消息时,便会调用onDataAvailable()方法
[-> FrameworkListener.cpp]
bool FrameworkListener::onDataAvailable(SocketClient *c) { char buffer[CMD_BUF_SIZE]; int len; // 多次尝试从socket管道读取数据
len = TEMP_FAILURE_RETRY(read(c->getSocket(), buffer, sizeof(buffer)));
... for (i = 0; i < len; i++) { if (buffer[i] == '\0') { //分发该命令【见小节2.1.4】
dispatchCommand(c, buffer + offset);
...
}
} return true;
}2.1.4 FL.dispatchCommand
[-> FrameworkListener.cpp]
void FrameworkListener::dispatchCommand(SocketClient *cli, char *data) {
... for (i = mCommands->begin(); i != mCommands->end(); ++i) {
FrameworkCommand *c = *i; if (!strcmp(argv[0], c->getCommand())) { //找到相应的类处理该命令
if (c->runCommand(cli, argc, argv)) {
SLOGW("Handler '%s' error (%s)", c->getCommand(), strerror(errno));
} goto out;
}
}
...
}这是用于分发从MountService发送过来的命令,针对不同的命令调用不同的类,总共有以下6类:
DumpCmd
VolumeCmd
AsecCmd
ObbCmd
StorageCmd
FstrimCmd
另外,在处理过程中遇到下面情况,则会直接发送响应吗500的应答消息给MountService
当无法找到匹配的类,则会直接向MountService返回响应码500,内容”Command not recognized”的应答消息;
命令参数过长导致socket管道溢出,则会发送响应码500,内容”Command too long”的应答消息。
2.1.5 CL.runCommand
例如前面发送过来的是volume mount,则会调用到CommandListener的内部类VolumeCmd的runCommand来处理该消息,并进入mount分支。
int CommandListener::VolumeCmd::runCommand(SocketClient *cli,
int argc, char **argv) {
VolumeManager *vm = VolumeManager::Instance();
std::lock_guard<std::mutex> lock(vm->getLock());
...
std::string cmd(argv[1]); if (cmd == "reset") { return sendGenericOkFail(cli, vm->reset());
}else if (cmd == "mount" && argc > 2) { // mount [volId] [flags] [user]
std::string id(argv[2]);
auto vol = vm->findVolume(id); if (vol == nullptr) { return cli->sendMsg(ResponseCode::CommandSyntaxError, "Unknown volume", false);
}
int mountFlags = (argc > 3) ? atoi(argv[3]) : 0;
userid_t mountUserId = (argc > 4) ? atoi(argv[4]) : -1;
vol->setMountFlags(mountFlags);
vol->setMountUserId(mountUserId); //真正的挂载操作【见2.1.6】
int res = vol->mount(); if (mountFlags & android::vold::VolumeBase::MountFlags::kPrimary) {
vm->setPrimary(vol);
} //发送应答消息给MountService【见2.2.1】
return sendGenericOkFail(cli, res);
} // 省略其他的else if
...
}2.1.6 mount
这里便进入了VolumeManager模块,执行volume设备真正的挂载操作。对于挂载内置存储和外置存储流程是有所不同的,这里就不再细说,简单的调用流程:
VolumeCmd.runCommand VolumeBase.mount EmulatedVolume.doMount(内置) PublicVolume.doMount(外置) vfat::Check vfat::Mount fork (/sdcard)
2.1.7 小节
MountService向vold发送消息后,便阻塞在图中的MountService线程的NDC.execute()方法,那么何时才会退出呢?图的后半段MonutService接收消息的过程会有答案,那便是在收到消息,并且消息的响应吗不属于区间[600,700)则添加事件到ResponseQueue,从而唤醒阻塞的MountService继续执行。关于上图的后半段介绍的便是MountService接收消息的流程。
2.2 MountService接收消息
当Vold在处理完完MountService发送过来的消息后,会通过sendGenericOkFail发送应答消息给上层的MountService。
2.2.1 响应码
[-> CommandListener.cpp]
int CommandListener::sendGenericOkFail(SocketClient *cli, int cond) { if (!cond) { //【见小节2.2.2】
return cli->sendMsg(ResponseCode::CommandOkay, "Command succeeded", false);
} else { return cli->sendMsg(ResponseCode::OperationFailed, "Command failed", false);
}
}当执行成功,则发送响应码为500的成功应答消息;
当执行失败,则发送响应码为400的失败应答消息。
不同的响应码(VoldResponseCode),代表着系统不同的处理结果,主要分为下面几大类:
| 响应码 | 事件类别 | 对应方法 |
|---|---|---|
| [100, 200) | 部分响应,随后继续产生事件 | isClassContinue |
| [200, 300) | 成功响应 | isClassOk |
| [400, 500) | 远程服务端错误 | isClassServerError |
| [500, 600) | 本地客户端错误 | isClassClientError |
| [600, 700) | 远程Vold进程自触发的事件 | isClassUnsolicited |
例如当操作执行成功,VoldConnector线程能收到类似`RCV <- {200 3 Command succeeded}的响应事件。
其中对于[600,700)响应码是由Vold进程”不请自来”的事件,主要是针对disk,volume的一系列操作,比如设备创建,状态、路径改变,以及文件类型、uid、标签改变等事件都是底层直接触发。
| 命令 | 响应吗 |
|---|---|
| DISK_CREATED | 640 |
| DISK_SIZE_CHANGED | 641 |
| DISK_LABEL_CHANGED | 642 |
| DISK_SCANNED | 643 |
| DISK_SYS_PATH_CHANGED | 644 |
| DISK_DESTROYED | 649 |
| VOLUME_CREATED | 650 |
| VOLUME_STATE_CHANGED | 651 |
| VOLUME_FS_TYPE_CHANGED | 652 |
| VOLUME_FS_UUID_CHANGED | 653 |
| VOLUME_FS_LABEL_CHANGED | 654 |
| VOLUME_PATH_CHANGED | 655 |
| VOLUME_INTERNAL_PATH_CHANGED | 656 |
| VOLUME_DESTROYED | 659 |
| MOVE_STATUS | 660 |
| BENCHMARK_RESULT | 661 |
| TRIM_RESULT | 662 |
介绍完响应码,接着继续来说说发送应答消息的过程:
2.2.2 SC.sendMsg
[-> SocketClient.cpp]
int SocketClient::sendMsg(int code, const char *msg, bool addErrno) { return sendMsg(code, msg, addErrno, mUseCmdNum);
}sendMsg经过层层调用,进入sendDataLockedv方法
int SocketClient::sendDataLockedv(struct iovec *iov, int iovcnt) {
... struct sigaction new_action, old_action; memset(&new_action, 0, sizeof(new_action));
new_action.sa_handler = SIG_IGN;
sigaction(SIGPIPE, &new_action, &old_action); //将应答消息写入socket管道
for (;;) { ssize_t rc = TEMP_FAILURE_RETRY(
writev(mSocket, iov + current, iovcnt - current)); if (rc > 0) { size_t written = rc; while ((current < iovcnt) && (written >= iov[current].iov_len)) {
written -= iov[current].iov_len;
current++;
} if (current == iovcnt) { break;
}
iov[current].iov_base = (char *)iov[current].iov_base + written;
iov[current].iov_len -= written; continue;
}
... break;
}
sigaction(SIGPIPE, &old_action, &new_action);
... return ret;
}2.2.3 NDC.listenToSocket
应答消息写入socket管道后,在MountService的另个线程”VoldConnector”中建立了名为vold的socket的客户端,通过循环方式不断监听Vold服务端发送过来的消息。
[-> NativeDaemonConnector.java]
private void listenToSocket() throws IOException {
LocalSocket socket = null; try {
socket = new LocalSocket();
LocalSocketAddress address = determineSocketAddress(); //建立与"/dev/socket/vold"的socket连接
socket.connect(address);
InputStream inputStream = socket.getInputStream();
synchronized (mDaemonLock) {
mOutputStream = socket.getOutputStream();
}
... while (true) { int count = inputStream.read(buffer, start, BUFFER_SIZE - start);
... for (int i = 0; i < count; i++) { if (buffer[i] == 0) {
final String rawEvent = new String(
buffer, start, i - start, StandardCharsets.UTF_8); //解析socket服务端发送的event
final NativeDaemonEvent event = NativeDaemonEvent.parseRawEvent(
rawEvent);
log("RCV <- {" + event + "}"); if (event.isClassUnsolicited()) {
... //当响应码区间为[600,700),则发送消息交由mCallbackHandler处理
if (mCallbackHandler.sendMessage(mCallbackHandler.obtainMessage( event.getCode(), event.getRawEvent()))) {
releaseWl = false;
}
} else { //对于其他响应码则添加到mResponseQueue队列
mResponseQueue.add(event.getCmdNumber(), event);
}
}
}
}
} finally { //收尾清理类工作
...
}
}监听也是阻塞的过程,当收到不同的消息相应码,采用不同的行为:
当响应吗不属于区间[600,700):则将该事件添加到mResponseQueue,并且触发响应事件所对应的请求事件不再阻塞到ResponseQueue.poll,那么线程继续往下执行,即前面小节[2.1.2] NDC.execute的过程。
当响应码区间为[600,700):则发送消息交由mCallbackHandler处理,向线程
android.fg发送Handler消息,该线程收到后回调NativeDaemonConnector的handleMessage来处理。
2.2.4 小节
2.3 Kernel上报事件
介绍完MonutService与vold之间的交互通信,那么再来看看Kernel是如何上报事件到vold的流程。再介绍这个之前,先简单看看vold启动时都创建了哪些对象。
[-> system/vold/Main.cpp]
int main(int argc, char** argv) {
setenv("ANDROID_LOG_TAGS", "*:v", 1);
android::base::InitLogging(argv, android::base::LogdLogger(android::base::SYSTEM));
VolumeManager *vm;
CommandListener *cl;
CryptCommandListener *ccl;
NetlinkManager *nm;
mkdir("/dev/block/vold", 0755); //用于cryptfs检查,并mount加密的文件系统
klog_set_level(6); //创建单例对象VolumeManager
if (!(vm = VolumeManager::Instance())) { exit(1);
} //创建单例对象NetlinkManager
if (!(nm = NetlinkManager::Instance())) { exit(1);
} if (property_get_bool("vold.debug", false)) {
vm->setDebug(true);
} // 创建CommandListener对象
cl = new CommandListener(); // 创建CryptCommandListener对象
ccl = new CryptCommandListener(); //给vm设置socket监听对象
vm->setBroadcaster((SocketListener *) cl); //给nm设置socket监听对象
nm->setBroadcaster((SocketListener *) cl); if (vm->start()) { //启动vm
exit(1);
}
process_config(vm); //解析config参数
if (nm->start()) { //启动nm
exit(1);
}
coldboot("/sys/block"); //启动响应命令的监听器
if (cl->startListener()) { exit(1);
} if (ccl->startListener()) { exit(1);
} //Vold成为监听线程
while(1) {
sleep(1000);
} exit(0);
}该方法的主要功能是创建并启动:VolumeManager,NetlinkManager ,NetlinkHandler,CommandListener,CryptCommandListener。
2.3.1 Uevent && Netlink
Kernel上报事件给用户空间采用了Netlink方式,Netlink是一种特殊的socket,它是Linux所特有的。传送的消息是暂存在socket接收缓存中,并不被接收者立即处理,所以netlink是一种异步通信机制。而对于syscall和ioctl则都是同步通信机制。
Linux系统中大量采用Netlink机制来进行用户空间程序与kernel的通信。例如设备热插件,这会产生Uevent(User Space event,用户空间事件)是Linux系统中用户空间与内核空间之间通信的消息内容,主要用于设备驱动的事件通知。Uevent是Kobject的一部分,当Kobject状态改变时通知用户空间程序。对于kobject_action包括KOBJ_ADD,KOBJ_REMOVE,KOBJ_CHANGE,KOBJ_MOVE,KOBJ_ONLINE,KOBJ_OFFLINE,当发送任何一种action都会引发Kernel发送Uevent消息。
vold早已准备就绪等待着Kernel上报Uevent事件,接下来看看vold是如何接收Uevent事件,这就从NetlinkManager启动开始说起。
2.3.2 NM.start
[-> NetlinkManager.java]
int NetlinkManager::start() { struct sockaddr_nl nladdr; int sz = 64 * 1024; int on = 1;
memset(&nladdr, 0, sizeof(nladdr));
nladdr.nl_family = AF_NETLINK;
nladdr.nl_pid = getpid(); //记录当前进程的pid
nladdr.nl_groups = 0xffffffff; //PF_NETLINK代表创建的是Netlink通信的socket
if ((mSock = socket(PF_NETLINK, SOCK_DGRAM | SOCK_CLOEXEC,
NETLINK_KOBJECT_UEVENT)) < 0) { return -1;
} //设置uevent的SO_RCVBUFFORCE选项
if (setsockopt(mSock, SOL_SOCKET, SO_RCVBUFFORCE, &sz, sizeof(sz)) < 0) { goto out;
} //设置uevent的SO_PASSCRED选项
if (setsockopt(mSock, SOL_SOCKET, SO_PASSCRED, &on, sizeof(on)) < 0) { goto out;
} //绑定uevent socket
if (bind(mSock, (struct sockaddr *) &nladdr, sizeof(nladdr)) < 0) { goto out;
} //创建NetlinkHandler
mHandler = new NetlinkHandler(mSock); //启动NetlinkHandler
if (mHandler->start()) { goto out;
} return 0;out:
close(mSock); return -1;
}NetlinkManager启动的过程中,会创建并启动NetlinkHandler,在该过程会通过pthrea_create创建子线程专门用于接收Kernel发送过程的Uevent事件,当收到数据时会调用NetlinkListener的onDataAvailable方法。
2.3.3 NL.onDataAvailable
[-> NetlinkListener.cpp]
bool NetlinkListener::onDataAvailable(SocketClient *cli)
{ int socket = cli->getSocket();
... //多次尝试获取socket数据
count = TEMP_FAILURE_RETRY(uevent_kernel_recv(socket,
mBuffer, sizeof(mBuffer), require_group, &uid));
...
NetlinkEvent *evt = new NetlinkEvent(); //解析消息并封装成NetlinkEvent
if (evt->decode(mBuffer, count, mFormat)) { //事件处理【见小节2.3.4】
onEvent(evt);
} else if (mFormat != NETLINK_FORMAT_BINARY) {
...
} delete evt; return true;
}2.3.4 NH.onEvent
[-> NetlinkHandler.cpp]
void NetlinkHandler::onEvent(NetlinkEvent *evt) {
VolumeManager *vm = VolumeManager::Instance(); const char *subsys = evt->getSubsystem(); if (!strcmp(subsys, "block")) { //对于块设备的处理过程
vm->handleBlockEvent(evt);
}
}驱动设备分为字符设备、块设备、网络设备。对于字符设备按照字符流的方式被有序访问,字符设备也称为裸设备,可以直接读取物理磁盘,不经过系统缓存,例如键盘直接产生中断。而块设备是指系统中能够随机(不需要按顺序)访问固定大小数据片(chunks)的设备,例如硬盘;块设备则是通过系统缓存进行读取。
2.3.5 VM.handleBlockEvent
[-> VolumeManager.cpp]
void VolumeManager::handleBlockEvent(NetlinkEvent *evt) {
std::lock_guard<std::mutex> lock(mLock);
std::string eventPath(evt->findParam("DEVPATH")?evt->findParam("DEVPATH"):"");
std::string devType(evt->findParam("DEVTYPE")?evt->findParam("DEVTYPE"):""); if (devType != "disk") return;
int major = atoi(evt->findParam("MAJOR"));
int minor = atoi(evt->findParam("MINOR"));
dev_t device = makedev(major, minor); switch (evt->getAction()) { case NetlinkEvent::Action::kAdd: { for (auto source : mDiskSources) { if (source->matches(eventPath)) {
int flags = source->getFlags(); if (major == kMajorBlockMmc) {
flags |= android::vold::Disk::Flags::kSd;
} else {
flags |= android::vold::Disk::Flags::kUsb;
}
auto disk = new android::vold::Disk(eventPath, device,
source->getNickname(), flags); //创建
disk->create();
mDisks.push_back(std::shared_ptr<android::vold::Disk>(disk)); break;
}
} break;
} case NetlinkEvent::Action::kChange: {
... break;
} case NetlinkEvent::Action::kRemove: {
... break;
}
...
}
}2.3.6 小节
此处,我们以设备插入为例,来描绘一下整个流程图:
2.4 不请自来的广播
线程VoldConnector通过socket不断监听来自vold发送过来的响应消息:
情况一:响应码不属于区间[600, 700),则直接将响应消息添加到响应队列ResponseQueue,当响应队列有数据到来,便会唤醒另个线程MountService阻塞操作poll轮询操作。
情况二:响应码属于区间[600, 700),则便是Unsolicited broadcasts,即不请自来的广播,当收到这类事件,则处理流程较第一种情况更复杂。
接下来说说第二种情况,对于不清自来的广播,这里的广播并非四大组件的广播,而是vold通过socket发送过来的消息。还记得还文章的开头讲到进程架构时,提到会涉及system_server的线程android.fg,那么这个过程就会讲到该线程的作用。回到NDC的监听socket过程。
2.4.1 NDC.listenToSocket
[-> NativeDaemonConnector.java]
private void listenToSocket() throws IOException {
LocalSocket socket = null; try {
socket = new LocalSocket();
LocalSocketAddress address = determineSocketAddress(); //建立与"/dev/socket/vold"的socket连接
socket.connect(address);
InputStream inputStream = socket.getInputStream();
synchronized (mDaemonLock) {
mOutputStream = socket.getOutputStream();
}
... while (true) { int count = inputStream.read(buffer, start, BUFFER_SIZE - start);
... for (int i = 0; i < count; i++) { if (buffer[i] == 0) {
final String rawEvent = new String(
buffer, start, i - start, StandardCharsets.UTF_8); //解析socket服务端发送的event
final NativeDaemonEvent event = NativeDaemonEvent.parseRawEvent(
rawEvent);
log("RCV <- {" + event + "}"); if (event.isClassUnsolicited()) {
... //当响应码区间为[600,700),则发送消息交由mCallbackHandler处理【2.4.2】
if (mCallbackHandler.sendMessage(mCallbackHandler.obtainMessage( event.getCode(), event.getRawEvent()))) {
releaseWl = false;
}
} else { //对于其他响应码则添加到mResponseQueue队列
mResponseQueue.add(event.getCmdNumber(), event);
}
}
}
}
} finally { //收尾清理类工作
...
}
}通过handler消息机制,由mCallbackHandler处理,先来看看其初始化过程:
mCallbackHandler = new Handler(mLooper, this);Looper=`FgThread.get().getLooper();
可以看出Looper采用的是线程android.fg的Looper,消息回调处理方法为NativeDaemonConnector的handleMessage来处理。那么这个过程就等价于向线程android.fg发送Handler消息,该线程收到消息后回调NativeDaemonConnector的handleMessage来处理。
2.4.2 NDC.handleMessage
[-> NativeDaemonConnector.java]
public boolean handleMessage(Message msg) {
String event = (String) msg.obj;
...
mCallbacks.onEvent(msg.what, event, NativeDaemonEvent.unescapeArgs(event))
log(String.format("Unhandled event '%s'", event));
... return true;
}此处的mCallbacks,是由实例化NativeDaemonConnector对象时传递进来的,在这里是指MountService。转了一圈,又回到MountService。
2.4.3 MS.onEvent
[-> MountService.java]
public boolean onEvent(int code, String raw, String[] cooked) { synchronized (mLock) { return onEventLocked(code, raw, cooked);
}
}onEventLocked增加同步锁,用于多线程并发访问的控制。根据vold发送过来的不同响应码将采取不同的处理流程。
2.4.4 MS.onEventLocked
这里以收到vold发送过来的RCV <- {650 public ...}为例,即挂载外置sdcard/otg外置存储的流程:
[-> MountService.java]
private boolean onEventLocked(int code, String raw, String[] cooked) { switch (code) { case VoldResponseCode.VOLUME_CREATED: { final String id = cooked[1]; final int type = Integer.parseInt(cooked[2]); final String diskId = TextUtils.nullIfEmpty(cooked[3]); final String partGuid = TextUtils.nullIfEmpty(cooked[4]); final DiskInfo disk = mDisks.get(diskId); final VolumeInfo vol = new VolumeInfo(id, type, disk, partGuid);
mVolumes.put(id, vol); //【见小节2.4.5】
onVolumeCreatedLocked(vol); break;
}
...
} return true;
}2.4.5 MS.onVolumeCreatedLocked
[-> MountService.java]
private void onVolumeCreatedLocked(VolumeInfo vol) { if (vol.type == VolumeInfo.TYPE_EMULATED) {
...
} else if (vol.type == VolumeInfo.TYPE_PUBLIC) { if (Objects.equals(StorageManager.UUID_PRIMARY_PHYSICAL, mPrimaryStorageUuid)
&& vol.disk.isDefaultPrimary()) {
vol.mountFlags |= VolumeInfo.MOUNT_FLAG_PRIMARY;
vol.mountFlags |= VolumeInfo.MOUNT_FLAG_VISIBLE;
} if (vol.disk.isAdoptable()) {
vol.mountFlags |= VolumeInfo.MOUNT_FLAG_VISIBLE;
}
vol.mountUserId = UserHandle.USER_OWNER; //【见小节2.4.6】
mHandler.obtainMessage(H_VOLUME_MOUNT, vol).sendToTarget();
}
}这里又遇到一个Handler类型的对象mHandler,再来看看其定义:
private static final String TAG = "MountService"; HandlerThread hthread = new HandlerThread(TAG); hthread.start(); mHandler = new MountServiceHandler(hthread.getLooper());
该Handler用到Looper便是线程MountService中的Looper,回调方法handleMessage位于MountServiceHandler类:
2.4.6 MSH.handleMessage
[-> MountService]
class MountServiceHandler extends Handler { public void handleMessage(Message msg) { switch (msg.what) { case H_VOLUME_MOUNT: { final VolumeInfo vol = (VolumeInfo) msg.obj; try { //发送mount操作
mConnector.execute("volume", "mount", vol.id, vol.mountFlags,
vol.mountUserId);
} catch (NativeDaemonConnectorException ignored) {
} break;
}
...
}
}
}当收到H_VOLUME_MOUNT消息后,线程MountService便开始向vold发送mount操作事件,再接下来的流程在前面小节【2.1】已经介绍过
2.4.7 小结
三、总结
3.1 概括
本文首先从模块化和进程的视角来整体上描述了Android存储系统的架构,并分别展开对MountService, vold, kernel这三者之间的通信流程的剖析。
{1}Java framework层:采用 1个主线程(system_server) + 3个子线程(VoldConnector, MountService, CryptdConnector);MountService线程不断向vold下发存储相关的命令,比如mount, mkdirs等操作;而线程VoldConnector一直处于等待接收vold发送过来的应答事件;CryptdConnector通信原理和VoldConnector大抵相同,有兴趣地读者可自行阅读。
(2)Native层:采用 1个主线程(/system/bin/vold) + 3个子线程(vold) + 1子进程(/system/bin/sdcard);vold进程中会通过pthread_create方式来生成3个vold子线程,其中两个vold线程分别跟上层system_server进程中的线程VoldConnector和CryptdConnector通信,第3个vold线程用于与kernel进行netlink方式通信。
本文更多的是以系统的角度来分析存储系统,那么对于app来说,那么地方会直接用到的呢?其实用到的地方很多,例如存储设备挂载成功会发送广播让app知晓当前存储挂载情况;其次当app需要创建目录时,比如getExternalFilesDirs, getExternalCacheDirs等当目录不存在时都需向存储系统发出mkdirs的命令。另外,MountService作为Binder服务端,那自然而然会有Binder客户端,那就是StorageManager,这个比较简单就不再细说了。
3.2 架构的思考
以Google原生的Android存储系统的架构设计主要采用Socket阻塞式通信方式,虽然vold的native层面有多个子线程干活,但各司其职,真正处理上层发送过来的命令,仍然是单通道的模式。
目前外置存储设备比如sdcard或者otg的硬件质量参差不齐,且随使用时间碎片化程度也越来越严重,对于存储设备挂载的过程中往往会有磁盘检测fsck_msdos或者整理fstrim的动作,那么势必会阻塞多线程并发访问,影响系统稳定性,从而造成系统ANR。
例如系统刚启动过程中reset操作需要重新挂载外置存储设备,而紧接着system_server主线程需要执行的volume user_started操作便会被阻塞,阻塞超过20s则系统会抛出Service Timeout的ANR。
共同學習,寫下你的評論
評論加載中...
作者其他優質文章







