一、代码易读字符串混淆
混淆分许多思路,比如:1)花代码花指令,即随意往程序中加入迷惑人的代码指令2)易读字符替换
1.1 防止class-dump出可读信息的有效办法是易读字符替换
首先切换到我们的项目目录下,创建两个文件:confuse.sh: 存放混淆的脚本func.list: 需要混淆的方法、变量名
创建文件
右键项目名称,把这两个文件导进来项目中来
添加新建文件到项目中
然后打开 confuse.sh 文件,添加以下脚本:
!/usr/bin/env bash
#表格名称
TABLENAME=symbols
SYMBOL_DB_FILE="symbols"
#文件名称
STRING_SYMBOL_FILE="func.list"
#宏定义文件
HEAD_FILE="$PROJECT_DIR/$PROJECT_NAME/codeObfuscation.h"
export LC_CTYPE=C
#维护数据库方便日后作排重
createTable()
{
echo "create table $TABLENAME(src text, des text);" | sqlite3 $SYMBOL_DB_FILE
}
insertValue()
{
echo "insert into $TABLENAME values('$1' ,'$2');" | sqlite3 $SYMBOL_DB_FILE
}
query()
{
echo "select * from $TABLENAME where src='$1';" | sqlite3 $SYMBOL_DB_FILE
}
ramdomString()
{
openssl rand -base64 64 | tr -cd 'a-zA-Z' |head -c 16
}
rm -f $SYMBOL_DB_FILE
rm -f $HEAD_FILE
createTable
touch $HEAD_FILE
echo '#ifndef Demo_codeObfuscation_h
#define Demo_codeObfuscation_h' >> $HEAD_FILE
echo "http://confuse string at date" >> $HEAD_FILE
cat "$STRING_SYMBOL_FILE" | while read -ra line; do
if [[ ! -z "$line" ]]; then
ramdom=`ramdomString`
echo $line $ramdom
insertValue $line $ramdom
echo "#define $line $ramdom" >> $HEAD_FILE
fi
done
echo "#endif" >> $HEAD_FILE
sqlite3 $SYMBOL_DB_FILE .dump
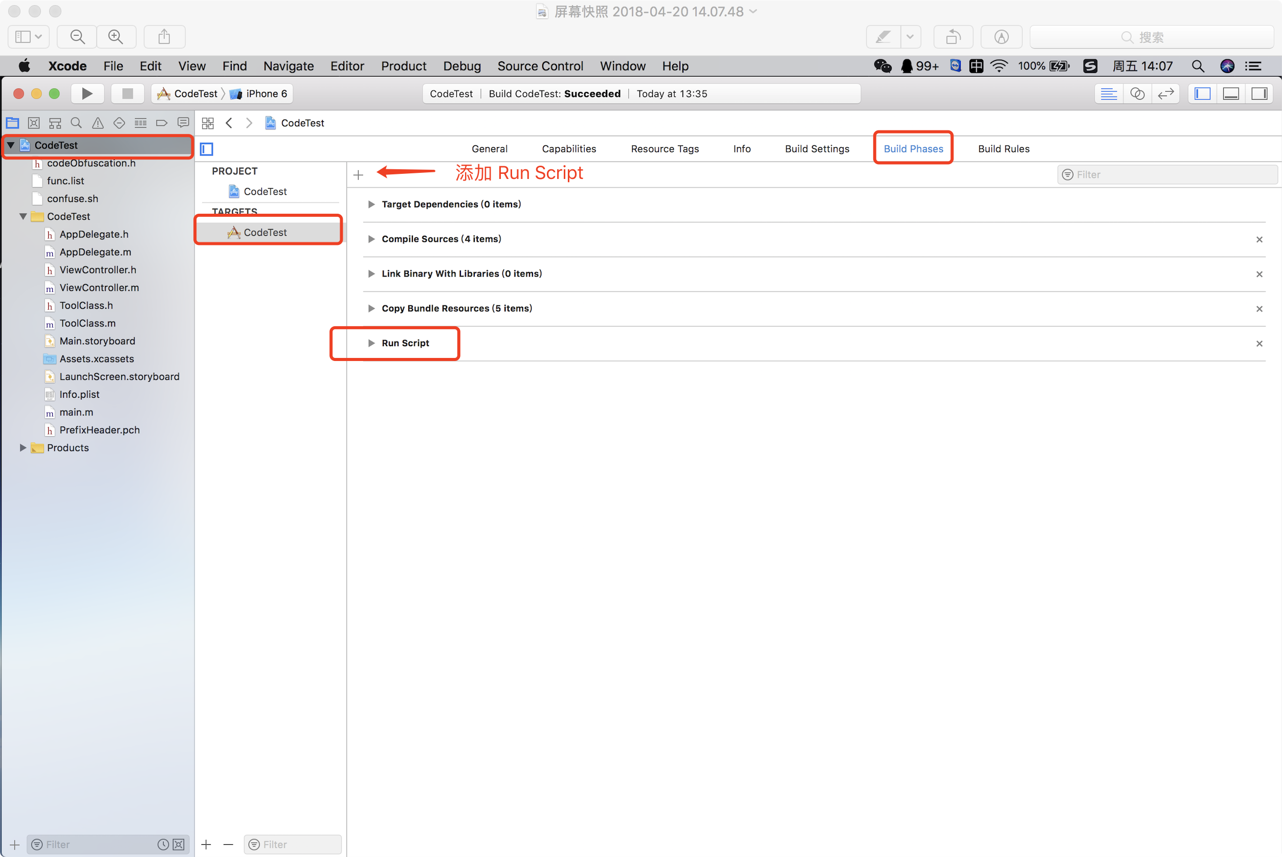
1.2 配置 Build Phase
点击工程名称 — > Build Phase — > Run Script
设置
在里面添加 $PROJECT_DIR/confuse.sh ,这句命令的意思的应用每次启动的时候,都会先去跑我们confuse.sh 脚本
添加运行脚本的本间
这时候,我们编译一下,会发现报错:
报错信息
解决办法:切换到工程目录下,输入命令行 chmod 755 confuse.sh 给我们的脚本本间授权
授权
此时,我们再编译一下项目,然后在工程目录下,我们会多出一个codeObfuscation.h文件
混淆后代码
这里面是用来装混淆前 —> 混淆后的代码对比
同样把这个文件拉到项目中,我们再建一个PCH文件来引入这个文件,那么整个项目都可以实现,宏的替换了。
配置PCH文件
然后打开PCH文件,导入头文件:
导入头文件
1.3 混淆的变量,方法名
下面我们举例子,比如我想混淆以下的变量和方法:
需要混淆的内容
那么打开 func.list 文件,一一把名称打进去
需要混淆的内容
然后点击编译,这样子我们需要混淆的代码就已经混淆成功了。但是也不会印象到我们的阅读。这里是通过宏定义来修改的:
我们的方法
混淆的代码,其实就是通过把敏感的变量、代码通过宏来修改掉:
混淆
注意:
1、 系统的方法
2、XIB中拖线的控件名
这些都不能用这个方法混淆,因为会导致运行的时候出错。
参考
共同學習,寫下你的評論
評論加載中...
作者其他優質文章












