不知道大家有没有一个疑问:Dart是单线程执行,那它是如何实现异步操作的呢?
本文将对Dart/Flutter提供的Isolate,Event Loop,Future,async/await等进行异步操作相关的知识点进行分析。
Isolate
什么是Isolate?
An isolate is what all Dart code runs in. It’s like a little space on the machine with its own, private chunk of memory and a single thread running an event loop.
- Isolate相当于
Dart语言中的线程Thread,是Dart/Flutter的执行上下文环境(容器); - Isolate有自己独立的内存地址和
Event Loop,不存在共享内存所以不会出现死锁,但是比Thread更耗内存;
- Isolate间不能直接访问,需凭借
Port进行通信;
Main Isolate
当执行完main()入口函数后,Flutter会创建一个Main Isolate。一般情况下任务都是在这个Main Isolate中执行的。
多线程
一般情况下在Main Isolate执行任务是可以接受的,但是把一些耗时操作放在Main Isolate中执行,会造成掉帧的现象,这会对用户体验造成严重影响。此时,选择将耗时任务分发到其他的Isolate中就是一个很好的实现方式了。
所有的Dart Code都是在Isolate中执行的,代码只能使用同一个Isolate中的内容,不同的 Isolate是内存隔离的,因此只能通过 Port 机制发送消息通信,其原理是向不同的 Isolate 队列中执行写任务。
案例
我们做了个简单的Demo,屏幕中间有一个心在不停的动画(由小变大,再由大变小)。当我们点击右下角对的加号按钮,会进行一个耗时的运算。如果耗时操作在Main Isolate执行,将会造成界面的丢帧,动画将会出现卡顿的情况。
我们目前就是需要解决这个掉帧的问题。
1.compute 方法
Flutter封装了一个compute这个高级API函数可以让我们方便的实现多线程的功能。
Future<R> compute<Q, R>(isolates.ComputeCallback<Q, R> callback, Q message, { String? debugLabel }) async {
}
复制代码
compute接收两个必传参数:1,需要执行的方法;2,传入的参数,这参数最多只能是1个,所以多个参数需要封装到Map中;
- 最开始的代码
// 耗时操作的方法:`bigCompute`
Future<int> bigCompute(int initalNumber) async {
int total = initalNumber;
for (var i = 0; i < 1000000000; i++) {
total += i;
}
return total;
}
// 点击按钮调用的方法:`calculator`
void calculator() async {
int result = await bigCompute(0);
print(result);
}
// FloatingActionButton的点击事件
FloatingActionButton(
onPressed: calculator,
tooltip: 'Increment',
child: Icon(Icons.add),
)
复制代码
- 修改代码
- 新建一个
calculatorByComputeFunction方法,用compute调用bigCompute方法:
void calculatorByComputeFunction() async {
// 使用`compute`调用`bigCompute`方法,传参0
int result = await compute(bigCompute, 0);
print(result);
}
复制代码
- 修改FloatingActionButton的点击事件方法为
calculatorByComputeFunction
FloatingActionButton(
onPressed: calculatorByComputeFunction,
tooltip: 'Increment',
child: Icon(Icons.add),
)
复制代码
咱点击试试?
[VERBOSE-2:ui_dart_state.cc(186)] Unhandled Exception: Invalid argument(s): Illegal argument in isolate message : (object is a closure - Function ‘bigCompute’:.)
- 解决Error:将
bigCompute改为为static方法(改为全局函数也是可行的)
static Future<int> bigCompute(int initalNumber) async {
int total = initalNumber;
for (var i = 0; i < 1000000000; i++) {
total += i;
}
return total;
}
复制代码
警告:还有一个需要注意的是所有的
Platform-Channel的通信必须在Main Isolate中执行,譬如在其他Isolate中调用rootBundle.loadString("assets/***")就掉坑里了。
2. 直接使用Isolate
上面我们用compute方法,基本上没有看到Isolate的身影,因为Flutter帮我们做了很多工作,包括Isolate创建,销毁,方法的执行等等。一般情况下我们使用这个方法就够了。
但是这个方法有个缺陷,我们只能执行一个任务,当我们有多个类似的耗时操作时候,如果使用这个compute方法将会出现大量的创建和销毁,是一个高消耗的过程,如果能复用Isolate那就是最好的实现方式了。
多线程Isolate间通信的原理如下:
-
当前
Isolate接收其他Isolate消息的实现逻辑:Isolate之间是通过Port进行通信的,ReceivePort是接收器,它配套有一个SendPort发送器, 当前Isolate可以把SendPort发送器送给其他Isolate,其他Isolate通过这个SendPort发送器就可以发送消息给当前Isolate了。 -
当前
Isolate给其他Isolate发消息的实现逻辑: 其他Isolate通过当前Isolate的SendPort发送器发送一个SendPort2发送器2过来,其他的Isolate则持有SendPort 2发送器2对应的接收器ReceivePort2接收器2,当前Isolate通过SendPort 2发送消息就可以被其他Isolate收到了。
是不是很绕!我再打个比喻:市面上有一套通信工具套件,这套通信工具套件包括一个接电话的工具和一个打电话的工具。A留有接电话的,把打电话的送给B,这样B就可以随时随地给A打电话了(此时是单向通信)。 如果B也有一套工具,把打电话的送给A,这样A也能随时随地给B打电话了(此时是双向通信了)。
上代码:
class _MyHomePageState extends State<MyHomePage>
with SingleTickerProviderStateMixin {
// 1.1 新建的isolate
Isolate isolate;
// 1.2 Main Isolate的接收器
ReceivePort mainIsolaiteReceivePort;
// 1.3 Other Isolate的发送器
SendPort otherIsolateSendPort;
// 新建(复用)Isolate
void spawnNewIsolate() async {
// 2.1 建一个接收Main Isolate的接收器
if (mainIsolaiteReceivePort == null) {
mainIsolaiteReceivePort = ReceivePort();
}
try {
if (isolate == null) {
// 2.2 新建的isolate, 把Main Isolate发送器传给新的isolate,calculatorByIsolate是需要执行的任务
isolate = await Isolate.spawn(
calculatorByIsolate, mainIsolaiteReceivePort.sendPort);
// 2.3 Main Isolate 通过接收器接收新建的isolate发来的消息
mainIsolaiteReceivePort.listen((dynamic message) {
if (message is SendPort) {
// 2.4 如果新建的isolate发来的是一个发送器,就通过这个发送器给新建的isolate发送值过去(此时双向通讯建立成功)
otherIsolateSendPort = message;
otherIsolateSendPort.send(1);
print("双向通讯建立成功,主isolate传递初始参数1");
} else {
// 2.5 如果新建的isolate发来了一个值,我们知道是耗时操作的计算结果。
print("新建的isolate计算得到的结果$message");
}
});
} else {
// 2.6 复用otherIsolateSendPort
if (otherIsolateSendPort != null) {
otherIsolateSendPort.send(1);
print("双向通讯复用,主isolate传递初始参数1");
}
}
} catch (e) {}
}
// 这个是新的Isolate中执行的任务
static void calculatorByIsolate(SendPort sendPort) {
// 3.1 新的Isolate把发送器发给Main Isolate
ReceivePort receivePort = new ReceivePort();
sendPort.send(receivePort.sendPort);
// 3.2 如过Main Isolate发过来了初始数据,就可以进行耗时计算了
receivePort.listen((val) {
print("从主isolate传递过来的初始参数是$val");
int total = val;
for (var i = 0; i < 1000000000; i++) {
total += i;
}
// 3.3 通过Main Isolate的发送器发给Main Isolate计算结果
sendPort.send(total);
});
}
@override
void dispose() {
// 释放资源
mainIsolaiteReceivePort.close();
isolate.kill();
super.dispose();
}
}
复制代码
代码注释的很详细了,就不再解释了。是不是代码好多的感觉,其实如果理解流程了逻辑倒不复杂。
关于Isolate的概念和使用我们就介绍到这里,接下来我们来介绍Isolate中的一个重要知识点Event Loop.
Event Loop
Loop这个概念绝大部分开发者都应该很熟悉了,iOS中有NSRunLoop,Android中有Looper, js中有Event Loop,名字上类似,其实所做的事情也是类似的。
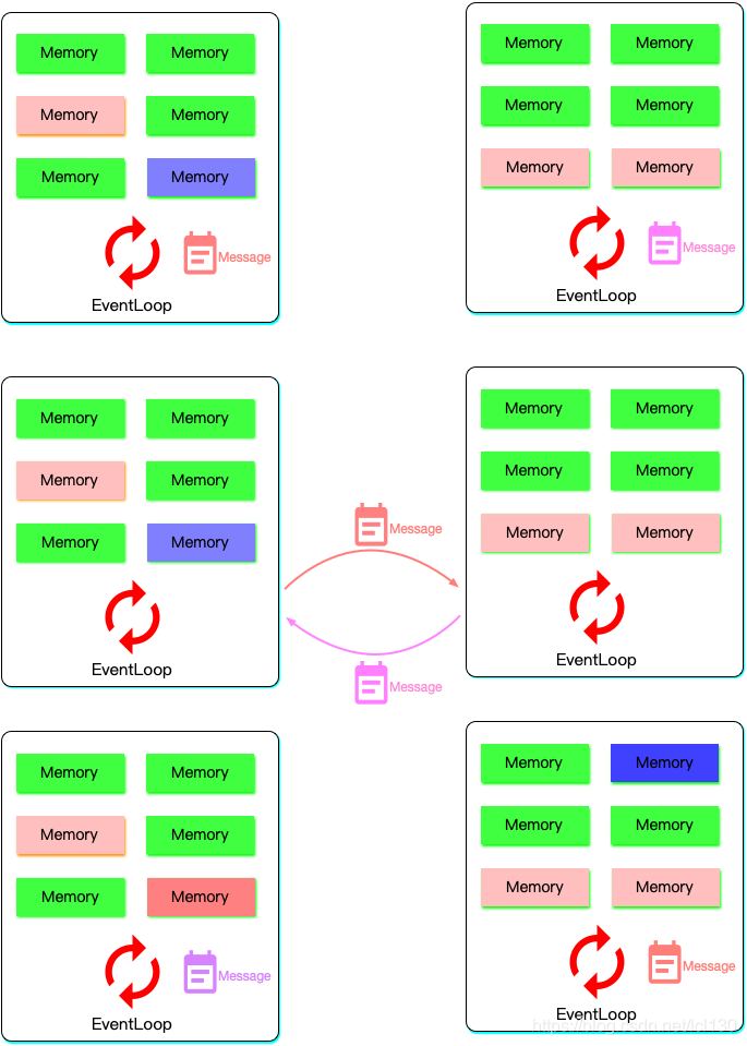
Event Loop的官方介绍如下图:
- 静态示意图
执行完
main()函数后将会创建一个Main Isolate。
- 动态示意图
- Event Loop会处理两个队列
MicroTask queue和Event queue中的任务; Event queue主要处理外部的事件任务:I/O,手势事件,定时器,isolate间的通信等;MicroTask queue主要处理内部的任务:譬如处理I/O事件的中间过程中可能涉及的一些特殊处理等;- 两个队列都是先进先出的处理逻辑,优先处理
MicroTask queue的任务,当MicroTask queue队列为空后再执行Event queue中的任务; - 当两个队列都为空的时候就进行GC操作,或者仅仅是在等待下个任务的到来。
为了比较好的理解 Event Loop 的异步逻辑,我们来打个比喻:就像我去长沙某网红奶茶品牌店买杯“幽兰拿铁”(由于是现做的茶,比较耗时)的过程。
- 我来到前台给服务员说我要买一杯你们店的“幽兰拿铁”,然后服务员递给了我一个有编号的飞盘(获取凭证);
- 奶茶店的备餐员工就将我的订单放在订单列表的最后面,他们按照顺序准备订单上的商品,准备好一个就让顾客去领取(Event queue 先进先出进行处理),而我就走开了,该干啥干啥去了(异步过程,不等待处理结果);
- 突然他们来了个超级VIP会员的订单,备餐员工就把这个超级VIP订单放在了其他订单的最前面,优先安排了这个订单的商品(MicroTask优先处理)—此场景为虚构;
- 当我的订单完成后,飞盘开始震动(进行结果回调),我又再次回到了前台,如果前台妹子递给我一杯奶茶(获得结果),如果前台妹子说对不起先生,到您的订单的时候没水了,订单没法完成了给我退钱(获得异常错误错误)。
我们常用的异步操作Future,async,await都是基于Event Loop,我们接下来就来介绍他们异步操作背后的原理。
Future
我们接下来用代码总体说明一下Future背后的逻辑:
final myFuture = http.get('https://my.image.url');
myFuture.then((resp) {
setImage(resp);
}).catchError((err) {
print('Caught $err'); // Handle the error.
});
// 继续其他任务
...
复制代码
http.get('https://my.image.url')返回的是一个未完成状态的Future, 可以理解为一个句柄,同时http.get('https://my.image.url')被丢进了Event queue中等待被执行,然后接着执行当前的其他任务;- 当
Event queue执行完这个get请求成功后会回调then方法,将结果返回,Future为完成状态 ,就可以进行接下来的操作了;- 当
Event queue执行完这个get请求失败后会回调catchError方法,将错误返回,Future为失败状态 ,就可以进行错误处理了。
我们接下来分别介绍下Future的一些相关函数:
构造函数
Future(FutureOr<T> computation())
final future1 = Future(() {
return 1;
});
复制代码
computation被放入了Event queue队列中
Future.value
final future2 = Future.value(2);
复制代码
值在
MicroTask queue队列中返回
Future.error(Object error, [StackTrace? stackTrace])
final future3 = Future.error(3);
复制代码
这个
error表示出现了错误,其中的值不一定需要给一个Error对象
Future.delay
final future4 = Future.delayed(Duration(seconds: 1), () {
return 4;
});
复制代码
延迟一定时间再执行
Future结果回调then
final future = Future.delayed(Duration(seconds: 1), () {
print('进行计算');
return 4;
});
future.then((value) => print(value));
print('继续进行接下来的任务');
// flutter: 继续进行接下来的任务
// flutter: 进行计算
// flutter: 4
复制代码
Future出现错误后的回调onError
final future = Future.error(3);
future.then((value) => print(value))
.onError((error, stackTrace) => print(error));
print('继续进行接下来的任务');
// flutter: 继续进行接下来的任务
// flutter: 3
复制代码
Future完成的回调whenComplete
final future = Future.error(3);
future.then((value) => print(value))
.onError((error, stackTrace) => print(error))
.whenComplete(() => print("完成"));
print('继续进行接下来的任务');
// flutter: 继续进行接下来的任务
// flutter: 3
// flutter: 完成
复制代码
async/await
做过前端开发的对这两个关键字应该很熟悉,Flutter中async/await本质上只是Future的语法糖,使用方法也很简单。
Future<String> createOrderMessage() async {
var order = await fetchUserOrder();
return 'Your order is: $order';
}
复制代码
await放在返回值为Future的执行任务前面,相当于做了个标记,表示执行到此为止,等有结果后再往下执行;- 使用了
await必须在方法后面加上async;async方法必须在返回值上封装上Future。
FutureBuilder
Flutter为我们封装了一个FutureBuilder这个Widget,可以方便的构造UI, 以获取图片进行展示为例:
FutureBuilder(
future: 加载图片的Future
uilder: (context, snapshot) {
// 未完成
if (!snapshot.hasData) {
// 使用默认的占位图
} else if (snapshot.hasError) {
// 使用加载失败的图
} else {
// 使用加载到的图
}
},
复制代码
总结
通过新建Isolate可以实现多线程,每个线程Isolate都有Event Loop可以执行异步操作。
有些移动开发者可能偏爱ReactiveX响应式编程,譬如RxJava,RxSwift,ReactiveCocoa等。其实他们也是异步编程的一种方式,Flutter为我们提供了一个对应的类—Stream,其也有丰富的中间操作符,还提供了StreamBuilder可以构建UI,接下来我们将会一篇文章来分析它。
作者:chonglingliu
链接:https://juejin.cn/post/6967175595071389727
著作权归作者所有。商业转载请联系作者获得授权,非商业转载请注明出处。
共同學習,寫下你的評論
評論加載中...
作者其他優質文章





