spring-boot-2.0.3不一樣系列之源碼篇 - pageHelper分頁,絕對有值得你看的地方
前言
开心一刻
说实话,作为一个宅男,每次被淘宝上的雄性店主追着喊亲,亲,亲,这感觉真是恶心透顶,好像被强吻一样。。。。。。。。。更烦的是我每次为了省钱,还得用个女号,跟那些店主说:“哥哥包邮嘛么叽。”,“哥哥再便宜点呗,我钱不够了嘛,5555555,
知道后的店主
路漫漫其修远兮,吾将上下而求索!
github:https://github.com/youzhibing
码云(gitee):https://gitee.com/youzhibing
问题背景
用过pageHelper的都知道(没用过的感觉去google下),实现分页非常简单,service实现层调用dao(mapper)层之前进行page设置,mapper.xml中不处理分页,这样就够了,就能实现分页了,具体如下
UserServiceImpl.java
@Overridepublic PageInfo listUser(int pageNum, int pageSize) {
PageHelper.startPage(pageNum, pageSize);
List<User> users = userMapper.listUser();
PageInfo pageInfo = new PageInfo(users); return pageInfo;
}UserMapper.xml
<select id="listUser" resultType="User"> SELECT id,username,password,salt,state,description FROM tbl_user</select>
哎我去,这样就实现分页了? 老牛皮了,这是为什么,这是怎么做到的? 凡事有果必有因,我们一起来看看这个因到底是什么
JDK的动态代理
在进入正题之前了,我们先来做下准备,如果对动态代理很熟悉的直接略过往下看,建议还是看看,权且当做热身
我们来看看JDK下的动态代理的具体实现:proxyDemo,运行ProxyTest的main方法,结果如下
可以看到我们对 张三 进行了增强处理,追加了后缀:_proxy
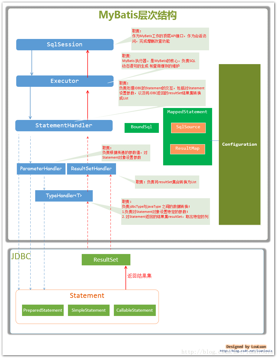
Mybatis sql执行流程
当我们对JDK的动态代理有了一个基本认识之后了,我们再完成个一公里的慢跑:熟悉Mybatis的sql执行流程。流程图懒得画了,有人处理的很优秀了,我引用下
图片摘至《深入理解mybatis原理》 MyBatis的架构设计以及实例分析
分页源码解析
业务代码中的PageHelper
我们先来跟一跟业务代码中的PageHelper的代码
PageHelper.startPage(pageNum, pageSize);
看它到底做了什么,如下图
我们发现,进行了Page的相关设置后,将Page放到了当前线程中,没做其他的什么,那么分页肯定不是在这做的。
PageHelper自动配置
关于怎么找自动配置类,可参考:spring-boot-2.0.3不一样系列之源码篇 - springboot源码一,绝对有值得你看的地方,此时我们找到了PageHelperAutoConfiguration,源代码如下
/**
* 自定注入分页插件
*
* @author liuzh */@Configuration
@ConditionalOnBean(SqlSessionFactory.class)
@EnableConfigurationProperties(PageHelperProperties.class)
@AutoConfigureAfter(MybatisAutoConfiguration.class)public class PageHelperAutoConfiguration {
@Autowired private List<SqlSessionFactory> sqlSessionFactoryList;
@Autowired private PageHelperProperties properties; /**
* 接受分页插件额外的属性
*
* @return
*/
@Bean
@ConfigurationProperties(prefix = PageHelperProperties.PAGEHELPER_PREFIX) public Properties pageHelperProperties() { return new Properties();
}
@PostConstruct public void addPageInterceptor() {
PageInterceptor interceptor = new PageInterceptor();
Properties properties = new Properties(); //先把一般方式配置的属性放进去 properties.putAll(pageHelperProperties()); //在把特殊配置放进去,由于close-conn 利用上面方式时,属性名就是 close-conn 而不是 closeConn,所以需要额外的一步
properties.putAll(this.properties.getProperties());
interceptor.setProperties(properties); for (SqlSessionFactory sqlSessionFactory : sqlSessionFactoryList) { // 将PageInterceptor实例添加到了Configuration实例的interceptor链中 sqlSessionFactory.getConfiguration().addInterceptor(interceptor);
}
}
}View Code
在PageHelperAutoConfiguration的构造方法执行完之后,会执行addPageInterceptor方法,完成配置属性的注入,并将PageInterceptor实例添加到了Configuration实例的interceptorChain中。
从Mybatis的SQL执行流程图中可以Mybatis的四大对象Executor、ParameterHandler、ResultSetHandler、StatementHandler,由他们一起合作完成SQL的执行,那么这四大对象是由谁创建的呢?没错,就是Mybatis的配置中心:Configuration,创建源代码如下:
public ParameterHandler newParameterHandler(MappedStatement mappedStatement, Object parameterObject, BoundSql boundSql) {
ParameterHandler parameterHandler = mappedStatement.getLang().createParameterHandler(mappedStatement, parameterObject, boundSql);
parameterHandler = (ParameterHandler) interceptorChain.pluginAll(parameterHandler); return parameterHandler;
} public ResultSetHandler newResultSetHandler(Executor executor, MappedStatement mappedStatement, RowBounds rowBounds, ParameterHandler parameterHandler,
ResultHandler resultHandler, BoundSql boundSql) {
ResultSetHandler resultSetHandler = new DefaultResultSetHandler(executor, mappedStatement, parameterHandler, resultHandler, boundSql, rowBounds);
resultSetHandler = (ResultSetHandler) interceptorChain.pluginAll(resultSetHandler); return resultSetHandler;
} public StatementHandler newStatementHandler(Executor executor, MappedStatement mappedStatement, Object parameterObject, RowBounds rowBounds, ResultHandler resultHandler, BoundSql boundSql) {
StatementHandler statementHandler = new RoutingStatementHandler(executor, mappedStatement, parameterObject, rowBounds, resultHandler, boundSql);
statementHandler = (StatementHandler) interceptorChain.pluginAll(statementHandler); return statementHandler;
} public Executor newExecutor(Transaction transaction) { return newExecutor(transaction, defaultExecutorType);
} public Executor newExecutor(Transaction transaction, ExecutorType executorType) {
executorType = executorType == null ? defaultExecutorType : executorType;
executorType = executorType == null ? ExecutorType.SIMPLE : executorType;
Executor executor; if (ExecutorType.BATCH == executorType) {
executor = new BatchExecutor(this, transaction);
} else if (ExecutorType.REUSE == executorType) {
executor = new ReuseExecutor(this, transaction);
} else {
executor = new SimpleExecutor(this, transaction);
} if (cacheEnabled) {
executor = new CachingExecutor(executor);
}
executor = (Executor) interceptorChain.pluginAll(executor); return executor;
}View Code
可以看到四大对象创建的最后,都会调用interceptorChain.pluginAll,我们来看看pluginAll方法做了什么
其中Plugin的wrap方法要注意下
public static Object wrap(Object target, Interceptor interceptor) { // 获取PageInterceptor的Intercepts注解中@Signature的method,存放到Plugin的signatureMap中
Map<Class<?>, Set<Method>> signatureMap = getSignatureMap(interceptor);
Class<?> type = target.getClass(); // 获取目标对象实现的全部接口;四大对象是接口,都有默认的子类实现 // JDK的动态代理只支持接口
Class<?>[] interfaces = getAllInterfaces(type, signatureMap); if (interfaces.length > 0) { return Proxy.newProxyInstance(
type.getClassLoader(),
interfaces, new Plugin(target, interceptor, signatureMap));
} return target;
}View Code
pluginAll其实就是给四大对象创建代理,一个Interceptor就会创建一层代理,而我们的PageInterceptor只是其中一层代理;我们接着往下看,Plugin继承了InvocationHandler,相当于上述:JDK的动态代理示例中的MyInvocationHandler,那么它的invoke方法肯定会被调用
@Override public Object invoke(Object proxy, Method method, Object[] args) throws Throwable { try { // 获取PageInterceptor的Intercepts注解中@Signature的method
Set<Method> methods = signatureMap.get(method.getDeclaringClass()); // 当methods包含目标方法时,调用PageInterceptor的intercept方法完成SQL的分页处理
if (methods != null && methods.contains(method)) { return interceptor.intercept(new Invocation(target, method, args));
} return method.invoke(target, args);
} catch (Exception e) { throw ExceptionUtil.unwrapThrowable(e);
}
}View Code
拦截器:PageInterceptor
上述我们讲到了,当匹配时会进入到PageInterceptor的intercept方法中,在解读intercept方法之前,我们先来看看PageInterceptor类上的注解
@Intercepts(
{ // 相当于对Executor的query方法做拦截处理
@Signature(type = Executor.class, method = "query", args = {MappedStatement.class, Object.class, RowBounds.class, ResultHandler.class}),
@Signature(type = Executor.class, method = "query", args = {MappedStatement.class, Object.class, RowBounds.class, ResultHandler.class, CacheKey.class, BoundSql.class}),
}
)这就标明了PageInterceptor拦截的是Executor的query方法;还记上述wrap方法的
Map<Class<?>, Set<Method>> signatureMap = getSignatureMap(interceptor);
吗?读取的就是@Intercepts下@Signature中的内容。我们接着看intercept
@Overridepublic Object intercept(Invocation invocation) throws Throwable { try {
Object[] args = invocation.getArgs();
MappedStatement ms = (MappedStatement) args[0];
Object parameter = args[1];
RowBounds rowBounds = (RowBounds) args[2];
ResultHandler resultHandler = (ResultHandler) args[3];
Executor executor = (Executor) invocation.getTarget();
CacheKey cacheKey;
BoundSql boundSql; //由于逻辑关系,只会进入一次
if(args.length == 4){ //4 个参数时
boundSql = ms.getBoundSql(parameter);
cacheKey = executor.createCacheKey(ms, parameter, rowBounds, boundSql);
} else { //6 个参数时
cacheKey = (CacheKey) args[4];
boundSql = (BoundSql) args[5];
}
List resultList; //调用方法判断是否需要进行分页,如果不需要,直接返回结果 // 此处会从当前线程取Page信息,还记得什么时候在哪将Page信息放进当前线程的吗?
if (!dialect.skip(ms, parameter, rowBounds)) { //反射获取动态参数
String msId = ms.getId();
Configuration configuration = ms.getConfiguration();
Map<String, Object> additionalParameters = (Map<String, Object>) additionalParametersField.get(boundSql); //判断是否需要进行 count 查询
if (dialect.beforeCount(ms, parameter, rowBounds)) {
String countMsId = msId + countSuffix;
Long count; //先判断是否存在手写的 count 查询
MappedStatement countMs = getExistedMappedStatement(configuration, countMsId); if(countMs != null){
count = executeManualCount(executor, countMs, parameter, boundSql, resultHandler);
} else {
countMs = msCountMap.get(countMsId); //自动创建
if (countMs == null) { //根据当前的 ms 创建一个返回值为 Long 类型的 ms
countMs = MSUtils.newCountMappedStatement(ms, countMsId);
msCountMap.put(countMsId, countMs);
}
count = executeAutoCount(executor, countMs, parameter, boundSql, rowBounds, resultHandler);
} //处理查询总数 //返回 true 时继续分页查询,false 时直接返回
if (!dialect.afterCount(count, parameter, rowBounds)) { //当查询总数为 0 时,直接返回空的结果
return dialect.afterPage(new ArrayList(), parameter, rowBounds);
}
} //判断是否需要进行分页查询
if (dialect.beforePage(ms, parameter, rowBounds)) { //生成分页的缓存 key
CacheKey pageKey = cacheKey; //处理参数对象
parameter = dialect.processParameterObject(ms, parameter, boundSql, pageKey); //调用方言获取分页 sql
String pageSql = dialect.getPageSql(ms, boundSql, parameter, rowBounds, pageKey);
BoundSql pageBoundSql = new BoundSql(configuration, pageSql, boundSql.getParameterMappings(), parameter); //设置动态参数
for (String key : additionalParameters.keySet()) {
pageBoundSql.setAdditionalParameter(key, additionalParameters.get(key));
} //执行分页查询
resultList = executor.query(ms, parameter, RowBounds.DEFAULT, resultHandler, pageKey, pageBoundSql);
} else { //不执行分页的情况下,也不执行内存分页
resultList = executor.query(ms, parameter, RowBounds.DEFAULT, resultHandler, cacheKey, boundSql);
}
} else { //rowBounds用参数值,不使用分页插件处理时,仍然支持默认的内存分页
resultList = executor.query(ms, parameter, rowBounds, resultHandler, cacheKey, boundSql);
} return dialect.afterPage(resultList, parameter, rowBounds);
} finally {
dialect.afterAll();
}
}View Code
其中会读取当前线程中的Page信息,根据Page信息来断定是否需要分页;而Page信息就是从我们的业务代码中存放到当前线程的。PageHelper的作者已经将intercept方法中的注释写的非常清楚了,相信大家都能看懂。
到了此刻,相信大家都清楚了,还不清楚的静下心来好好捋一捋。
总结
1、PageHelper属于Mybatis插件拓展,也可称拦截器拓展,是基于Mybatis的Interceptor实现;
2、Page信息是在我们的业务代码中放到当前线程的,作为后续是否需要分页的条件;
3、Mybatis创建mapper代理的过程(详情请看:Mybatis源码解析 - mapper代理对象的生成)中,也会创建四大对象的代理(有必要的话),而PageInterceptor对应的四大对象的代理会拦截Executor的query方法,将分页参数添加到目标SQL中;
4、不管我们是否需要分页,只要我们集成了PageHelper,那么四大对象的代理实现中肯定包含了一层PageHelper的代理(可能是多层代理,包括其他第三方的Mybatis插件,或者我们自定义的Mybatis插件),如果当前线程中设置了Page,那么就表示需要分页,PageHelper就会读取当前线程中的Page信息,将分页条件添加到目标SQL中(Mysql是后面添加LIMIT,而Oracle则不一样),那么此时发送到数据库的SQL是有分页条件的,也就完成了分页处理;
5、@Interceptors、@Signature以及Plugin类,三者配合起来,完成了分页逻辑的植入,Mybatis这么做便于拓展,使用起来更灵活,包容性更强;我们自定义插件的话,可以基于此,也可以抛弃这3个类,直接在plugin方法内部根据target实例的类型做相应的操作;个人推荐基于这3个来实现;
6、Mybatis的Interceptor是基于JDK的动态代理,只能针对接口进行处理;另外,当我们进行Mybatis插件开发的时候,需要注意顺序问题,可能会与其他的Mybatis插件有冲突。
参考
《深入理解mybatis原理》 MyBatis的架构设计以及实例分析
作者: youzhibing2904
共同學習,寫下你的評論
評論加載中...
作者其他優質文章







