一、引言
园子里有关设计模式的文章可以说数不胜数,之前也看过很多,但是其实理解都不深入,时间一长就忘了。最好是记录下来,总结中加深印象,这里也给刚开始进行开发的同学提个建议,不要因为自己写的不好而不去写,谁都是从菜鸟开始的,不断的总结才能将知识消化成自己的。
现在开始今天的学习。
工厂模式是设计模式中很重要的一个模式,其中有简单工厂模式(并不能算一个模式),工厂模式,抽象工厂模式。
工厂模式,从名字可以看出,这是一个创建型的模式,是用来创建对象。我们从简单工厂模式开始
二、简单工厂模式
简单工厂模式其实并不是一个设计模式,反而比较像一种变成习惯。为什么会出现简单工厂呢?
当使用"new"关键字创建一个对象时,此时该类就依赖与这个对象,也就是他们之间的耦合度高,当需求变化时,我们就不得不去修改此类的源码。
当我们需要实例化一个类时,不知道实例化哪个类,那么我们把这个变化封装起来,用一个工厂来帮我们创建对象。
这里我想用饭店的例子,先看类图:
代码实现:
//食物接口public interface Food { //准备
void prepare(); //烹饪
void cook (); //打包
void box();
}//具体食物 鱼public class Fish implements Food { public void prepare() {
System.out.println("洗鱼");
} public void cook() {
System.out.println("水煮鱼");
} public void box() {
System.out.println("大碗装鱼");
}
}//具体食物类 肉public class Meat implements Food { public void prepare() {
System.out.println("切肉");
} public void cook() {
System.out.println("红烧肉");
} public void box() {
System.out.println("装肉");
}
}运行
//简单工厂public class SimpleFoodFactory { //静态创建工厂方法
public static Food createFood(String type){ if(!type.isEmpty())
{ switch (type){ case "FISH": return new Fish(); case "MEAT": return new Meat(); default: return null;
}
} return null;
}
}
运行结果:
简单工厂模式很简单,也很容易理解。它带来了很多好处
1. 解决了客户端直接依赖于具体对象的问题,客户端可以消除直接创建对象的责任,而仅仅是消费产品。简单工厂模式实现了对责任的分割
2.代码复用,其他的客户也可以用这个工厂来创建对象。
但是缺点也很明显,扩展困难,一旦添加新菜单,工厂方法必须修改。工厂模式为我们解决这个问题。
三、工厂模式
先看一个结构图:
从这个图中可以看出,工厂方法中创建对象不再是在一个类中,每一个具体的产品类都有一个创建工厂,其唯一的职责就是创建对应的产品,这是两个平行类层级
给出定义:定义了一个用于创建对象的接口,让子类来决定要实例化哪一个类,工厂方法让类把实例化延迟到其子类。
再改造下上面的例子
增加一个Creator接口,并创建两个制造工厂FishCreator 和 MeatCreator
//工厂基类,创建食物基类public interface Creator {
Food CreateFoddFactory();
}//创建鱼工厂public class FishCreator implements Creator { public Food CreateFoddFactory() { return new Fish();
}
}//创建肉工厂public class MeatCreator implements Creator { public Food CreateFoddFactory() { return new Meat();
}
}运行
private static void factory() {
//创建工厂
Creator creator=new MeatCreator();
//创建食物
Food food = creator.CreateFoddFactory();
if(food!=null){
food.prepare();
food.cook();
food.box();
}
}运行结果:
工厂方法通过将实例化延迟到子类解决了逻辑判断问题,一旦需要扩展,只需要再添加一个子类及子类工厂即可,比如现在想要增加鸭子菜单,只需要增加一个鸭子类(Duck)及一个鸭子工厂(DuckCreator)即可。
下面介绍更抽象的抽象工厂模式
四、抽象工厂模式
工厂模式中一个工厂只创建一个产品,但是在现实的大厂中一般都是创建一系列产品,成为产品族,比如我们上面的例子,我们餐馆要开分店,然而每个地方的口味不一样,有些地方喜欢辣的,有些则喜欢不辣的,我们可以设计生产辣产品的工厂及不辣产品的工厂,那么这个时候就用到抽象工厂模式。
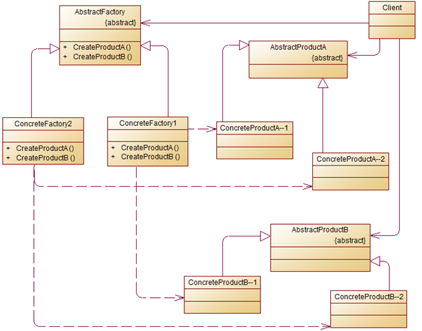
先看图:
再结合之前的代码,我们进行修改,先创建一个抽象食物工厂,再创建辣和不辣的工厂
//抽象工厂public interface FoodFactory { //创建肉工厂 Meat createMeat(); //创建鱼工厂 Fish createFish();
}//制造辣的工厂public class HotFoodFactory implements FoodFactory { public Meat createMeat() { return new HotMeat();
} public Fish createFish() { return new HotFish();
}
}//不辣的的工厂public class NotHotFoodFactory implements FoodFactory { public Meat createMeat() { return new NotHotMeat();
} public Fish createFish() { return new NotHotFish();
}
}再增加辣的肉和不辣的肉
//辣的肉public class HotMeat extends Meat {
@Override public void cook() {
System.out.println("红烧辣的肉");
}
}//不辣的肉public class NotHotMeat extends Meat {
@Override public void cook() {
System.out.println("红烧不辣的肉");
}
}//辣的鱼public class HotFish extends Fish {
@Override public void cook() {
System.out.println("做特别辣的鱼");
}
}//不辣的鱼public class NotHotFish extends Fish {
@Override public void cook() {
System.out.println("做不辣的鱼");
}
}运行
private static void abstractFactory() { //辣工厂创建辣产品
FoodFactory hotFoodFactoryoodFactory=new HotFoodFactory();
Fish hotfish = hotFoodFactoryoodFactory.createFish(); if(hotfish!=null){
hotfish.prepare();
hotfish.cook();
hotfish.box();
}
System.out.println("-------------");
Meat hotMeat = hotFoodFactoryoodFactory.createMeat(); if(hotMeat!=null){
hotMeat.prepare();
hotMeat.cook();
hotMeat.box();
}
}运行结果:
抽象工厂模式将具体产品的创建延迟到具体工厂的子类中,这样将对象的创建封装起来,可以减少客户端与具体产品类之间的依赖,从而使系统耦合度低,这样更有利于后期的维护和扩展,这真是抽象工厂模式的优点所在,然后抽象模式同时也存在不足的地方。下面就具体看下抽象工厂的缺点(缺点其实在前面的介绍中以已经涉及了):
抽象工厂模式很难支持新种类产品的变化。这是因为抽象工厂接口中已经确定了可以被创建的产品集合,如果需要添加新产品,此时就必须去修改抽象工厂的接口,这样就涉及到抽象工厂类的以及所有子类的改变,这样也就违背了“开发——封闭”原则。
知道了抽象工厂的优缺点之后,也就能很好地把握什么情况下考虑使用抽象工厂模式了,下面就具体看看使用抽象工厂模式的系统应该符合那几个前提:
一个系统不要求依赖产品类实例如何被创建、组合和表达的表达,这点也是所有工厂模式应用的前提。
这个系统有多个系列产品,而系统中只消费其中某一系列产品
系统要求提供一个产品类的库,所有产品以同样的接口出现,客户端不需要依赖具体实现。
一口学完了工厂模式,休息休息!
共同學習,寫下你的評論
評論加載中...
作者其他優質文章






