前言
声明,本文用的是jdk1.8
前面章节回顾:
本篇主要讲解ConCurrentHashMap~
看这篇文章之前最好是有点数据结构的基础:
当然了,如果讲得有错的地方还请大家多多包涵并不吝在评论去指正~
一、ConCurrentHashMap剖析
ConCurrentHashMap在初学的时候反正我是没有接触过的,不知道你们接触过了没有~
这个类听得也挺少的,在集合中是比较复杂的一个类了,它涉及到了一些多线程的知识点。
不了解或忘记多线程知识点的同学也不要怕,哪儿用到了多线程的知识点,我都会简单介绍一下,并给出对应的资料去阅读的~
好了,我们就来开始吧~
1.1初识ConCurrentHashMap
ConCurrentHashMap的底层是:散列表+红黑树,与HashMap是一样的。
从前面的章节我们也可以发现:最快了解一下类是干嘛的,我们看源码的顶部注释就可以了!
我简单翻译了一下顶部的注释(我英文水平渣,如果有错的地方请多多包涵~欢迎在评论区下指正)
根据上面注释我们可以简单总结:
JDK1.8底层是散列表+红黑树
ConCurrentHashMap支持高并发的访问和更新,它是线程安全的
检索操作不用加锁,get方法是非阻塞的
key和value都不允许为null
1.2JDK1.7底层实现
上面指明的是JDK1.8底层是:散列表+红黑树,也就意味着,JDK1.7的底层跟JDK1.8是不同的~
JDK1.7的底层是:segments+HashEntry数组:
图来源:https://blog.csdn.net/panweiwei1994/article/details/78897275
Segment继承了ReentrantLock,每个片段都有了一个锁,叫做“锁分段”
大概了解一下即可~
1.3有了Hashtable为啥需要ConCurrentHashMap
Hashtable是在每个方法上都加上了Synchronized完成同步,效率低下。
ConcurrentHashMap通过在部分加锁和利用CAS算法来实现同步。
1.4CAS算法和volatile简单介绍
在看ConCurrentHashMap源码之前,我们来简单讲讲CAS算法和volatile关键字
CAS(比较与交换,Compare and swap) 是一种有名的无锁算法
CAS有3个操作数
内存值V
旧的预期值A
要修改的新值B
当且仅当预期值A和内存值V相同时,将内存值V修改为B,否则什么都不做
当多个线程尝试使用CAS同时更新同一个变量时,只有其中一个线程能更新变量的值(A和内存值V相同时,将内存值V修改为B),而其它线程都失败,失败的线程并不会被挂起,而是被告知这次竞争中失败,并可以再次尝试**(否则什么都不做)**
看了上面的描述应该就很容易理解了,先比较是否相等,如果相等则替换(CAS算法)
接下来我们看看volatile关键字,在初学的时候也很少使用到volatile这个关键字。反正我没用到,而又经常在看Java相关面试题的时候看到它,觉得是一个挺神秘又很难的一个关键字。其实不然,还是挺容易理解的~
volatile经典总结:volatile仅仅用来保证该变量对所有线程的可见性,但不保证原子性
我们将其拆开来解释一下:
保证该变量对所有线程的可见性
在多线程的环境下:当这个变量修改时,所有的线程都会知道该变量被修改了,也就是所谓的“可见性”
不保证原子性
修改变量(赋值)实质上是在JVM中分了好几步,而在这几步内(从装载变量到修改),它是不安全的。
如果没看懂或者想要深入了解其原理和可参考下列博文:
1.5ConCurrentHashMap域
域对象有这么几个:
我们来简单看一下他们是什么东东:
初次阅读完之后,有的属性我也不太清楚它是干什么的,在继续阅读之后可能就明朗了~
1.6ConCurrentHashMap构造方法
ConcurrentHashMap的构造方法有5个:
具体的实现是这样子的:
可以发现,在构造方法中有几处都调用了tableSizeFor(),我们来看一下他是干什么的:
点进去之后发现,啊,原来我看过这个方法,在HashMap的时候.....
它就是用来获取大于参数且最接近2的整次幂的数...
赋值给sizeCtl属性也就说明了:这是下次扩容的大小~
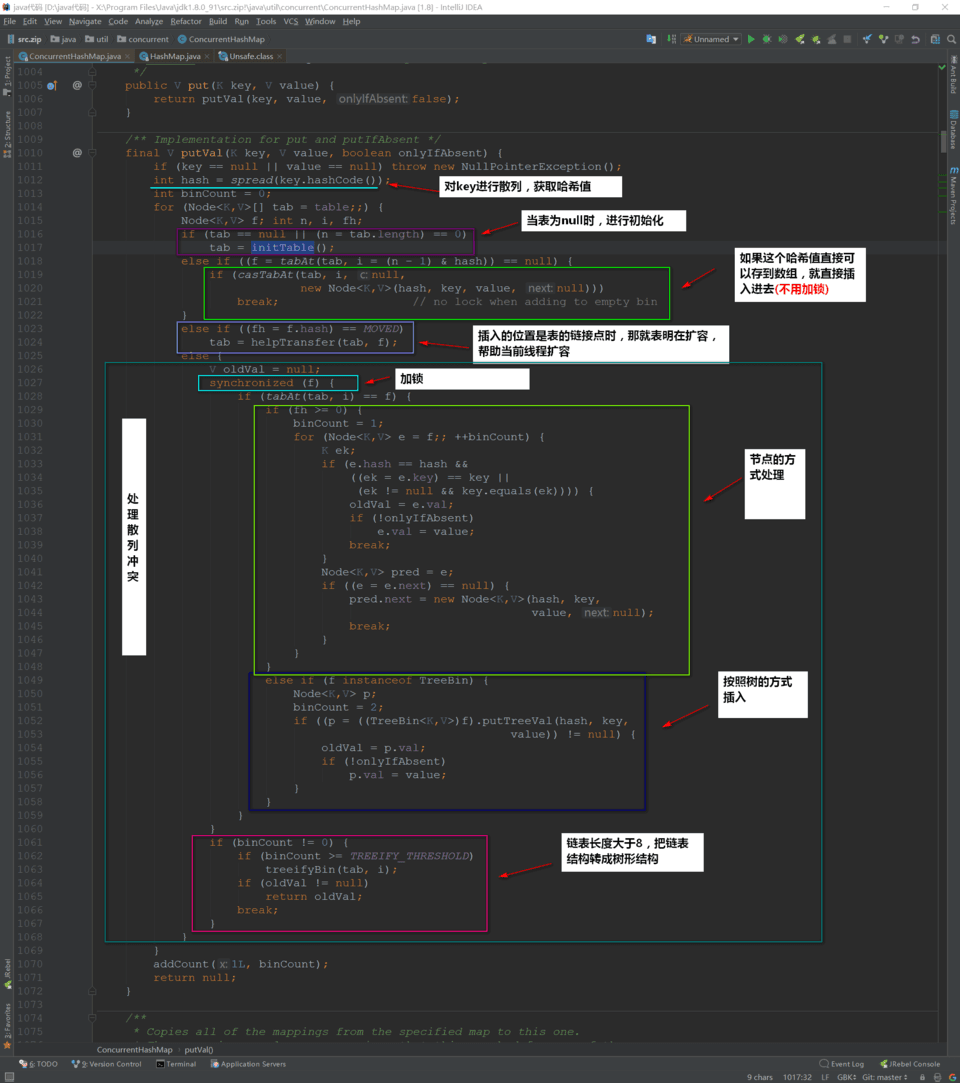
1.7put方法
终于来到了最核心的方法之一:put方法啦~~~~
我们先来整体看一下put方法干了什么事:
接下来,我们来看看初始化散列表的时候干了什么事:initTable()
只让一个线程对散列表进行初始化!
1.8get方法
从顶部注释我们可以读到,get方法是不用加锁的,是非阻塞的。
我们可以发现,Node节点是重写的,设置了volatile关键字修饰,致使它每次获取的都是最新设置的值
二、总结
上面简单介绍了ConcurrentHashMap的核心知识,还有很多知识点都没有提及到,作者的水平也不能将其弄懂~~有兴趣进入的同学可到下面的链接继续学习。
下面我来简单总结一下ConcurrentHashMap的核心要点:
底层结构是散列表(数组+链表)+红黑树,这一点和HashMap是一样的。
Hashtable是将所有的方法进行同步,效率低下。而ConcurrentHashMap作为一个高并发的容器,它是通过部分锁定+CAS算法来进行实现线程安全的。CAS算法也可以认为是乐观锁的一种~
在高并发环境下,统计数据(计算size...等等)其实是无意义的,因为在下一时刻size值就变化了。
get方法是非阻塞,无锁的。重写Node类,通过volatile修饰next来实现每次获取都是最新设置的值
ConcurrentHashMap的key和Value都不能为null
参考资料:
明天要是无意外的话,可能会写Set集合,敬请期待哦~~~~
作者:Java3y 原文出处
共同學習,寫下你的評論
評論加載中...
作者其他優質文章











