Spring 事务管理两种方式
编程式事务
通过编码方式实现事务声明式事务
基于 AOP,将具体业务逻辑与事务处理解耦,声明式事务管理使业务代码逻辑不受污染, 因此在实际使用中声明式事务用的比较多
声明式事务有两种方式
在配置文件(xml)中做相关的事务规则声明
基于@Transactional 注解的方式
注释配置是目前流行的使用方式,因此本文将着重介绍基于@Transactional 注解的事务管理
@Transactional 注解管理事务的实现步骤
第一步,在配置文件中添加事务配置信息
除了用配置文件的方式,@EnableTransactionManagement 注解也可以启用事务管理功能。这里以简单的 DataSourceTransactionManager 为例。
在 xml 配置中的事务配置信息<tx:annotation-driven /><bean id="transactionManager"class="org.springframework.jdbc.datasource.DataSourceTransactionManager"><property name="dataSource" ref="dataSource" /></bean>
第二步,将@Transactional 注解添加到合适的方法上,并设置合适的属性信息。
@Transactional 注解的属性信息如表 1 展示。
表 @Transactional 注解的属性信息
| 属性名 | 说明 |
|---|---|
| name | 当在配置文件中有多个 TransactionManager , 可以用该属性指定选择哪个事务管理器。 |
| propagation | 事务的传播行为,默认值为 REQUIRED。 |
| isolation | 事务的隔离度,默认值采用 DEFAULT。 |
| timeout | 事务的超时时间,默认值为-1。如果超过该时间限制但事务还没有完成,则自动回滚事务。 |
| read-only | 指定事务是否为只读事务,默认值为 false;为了忽略那些不需要事务的方法,比如读取数据,可以设置 read-only 为 true。 |
| rollback-for | 用于指定能够触发事务回滚的异常类型,如果有多个异常类型需要指定,各类型之间可以通过逗号分隔。 |
| no-rollback- for | 抛出 no-rollback-for 指定的异常类型,不回滚事务。 |
除此以外,@Transactional 注解也可以添加到类级别上。当把@Transactional 注解放在类级别时,表示所有该类的公共方法都配置相同的事务属性信息。EmployeeService 的所有方法都支持事务并且是只读。当类级别配置了@Transactional,方法级别也配置了@Transactional,应用程序会以方法级别的事务属性信息来管理事务,换言之,方法级别的事务属性信息会覆盖类级别的相关配置信息。
@Transactional 注解的类级别支持@Transactional(propagation= Propagation.SUPPORTS,readOnly=true)@Service(value ="employeeService")public class EmployeeService
到此,您会发觉使用@Transactional 注解管理事务的实现步骤很简单。但是如果对 Spring 中的 @transaction 注解的事务管理理解的不够透彻,就很容易出现错误,比如事务应该回滚(rollback)而没有回滚事务的问题。接下来,将首先分析 Spring 的注解方式的事务实现机制,然后列出相关的注意事项,以最终达到帮助开发人员准确而熟练的使用 Spring 的事务的目的。
Spring 的注解方式的事务实现机制
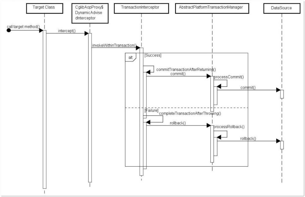
在应用系统调用声明@Transactional 的目标方法时,Spring Framework 默认使用 AOP 代理,在代码运行时生成一个代理对象,根据@Transactional 的属性配置信息,这个代理对象决定该声明@Transactional 的目标方法是否由拦截器 TransactionInterceptor 来使用拦截,在 TransactionInterceptor 拦截时,会在在目标方法开始执行之前创建并加入事务,并执行目标方法的逻辑, 最后根据执行情况是否出现异常,利用抽象事务管理器(图 2 有相关介绍)AbstractPlatformTransactionManager 操作数据源 DataSource 提交或回滚事务, 如图 1 所示。
图 1. Spring 事务实现机制
image
Spring AOP 代理有 CglibAopProxy 和 JdkDynamicAopProxy 两种,图 1 是以 CglibAopProxy 为例,对于 CglibAopProxy,需要调用其内部类的 DynamicAdvisedInterceptor 的 intercept 方法。对于 JdkDynamicAopProxy,需要调用其 invoke 方法。
正如上文提到的,事务管理的框架是由抽象事务管理器 AbstractPlatformTransactionManager 来提供的,而具体的底层事务处理实现,由 PlatformTransactionManager 的具体实现类来实现,如事务管理器 DataSourceTransactionManager。不同的事务管理器管理不同的数据资源 DataSource,比如 DataSourceTransactionManager 管理 JDBC 的 Connection。
PlatformTransactionManager,AbstractPlatformTransactionManager 及具体实现类关系如图 2 所示。
图 2. TransactionManager 类结构
image
注解方式的事务使用注意事项
当您对 Spring 的基于注解方式的实现步骤和事务内在实现机制有较好的理解之后,就会更好的使用注解方式的事务管理,避免当系统抛出异常,数据不能回滚的问题。
正确的设置@Transactional 的 propagation 属性
需要注意下面三种 propagation 可以不启动事务。本来期望目标方法进行事务管理,但若是错误的配置这三种 propagation,事务将不会发生回滚。
TransactionDefinition.PROPAGATION_SUPPORTS:如果当前存在事务,则加入该事务;如果当前没有事务,则以非事务的方式继续运行。
TransactionDefinition.PROPAGATION_NOT_SUPPORTED:以非事务方式运行,如果当前存在事务,则把当前事务挂起。
TransactionDefinition.PROPAGATION_NEVER:以非事务方式运行,如果当前存在事务,则抛出异常。
正确的设置@Transactional 的 rollbackFor 属性
默认情况下,如果在事务中抛出了未检查异常(继承自 RuntimeException 的异常)或者 Error,则 Spring 将回滚事务;除此之外,Spring 不会回滚事务。
如果在事务中抛出其他类型的异常,并期望 Spring 能够回滚事务,可以指定 rollbackFor。例:
@Transactional(propagation= Propagation.REQUIRED,rollbackFor= MyException.class)
通过分析 Spring 源码可以知道,若在目标方法中抛出的异常是 rollbackFor 指定的异常的子类,事务同样会回滚。
清单 3. RollbackRuleAttribute 的 getDepth 方法
private int getDepth(Class<?> exceptionClass, int depth) {
if (exceptionClass.getName().contains(this.exceptionName)) {
// Found it!
return depth;
}
// If we've gone as far as we can go and haven't found it...
if (exceptionClass == Throwable.class) {
return -1;
}
return getDepth(exceptionClass.getSuperclass(), depth + 1);
}
|
@Transactional 只能应用到 public 方法才有效
只有@Transactional 注解应用到 public 方法,才能进行事务管理。这是因为在使用 Spring AOP 代理时,Spring 在调用在图 1 中的 TransactionInterceptor 在目标方法执行前后进行拦截之前,DynamicAdvisedInterceptor(CglibAopProxy 的内部类)的的 intercept 方法或 JdkDynamicAopProxy 的 invoke 方法会间接调用 AbstractFallbackTransactionAttributeSource(Spring 通过这个类获取表 1. @Transactional 注解的事务属性配置属性信息)的 computeTransactionAttribute 方法。
清单 4. AbstractFallbackTransactionAttributeSource
protected TransactionAttribute computeTransactionAttribute(Method method,
Class<?> targetClass) {
// Don't allow no-public methods as required.
if (allowPublicMethodsOnly() && !Modifier.isPublic(method.getModifiers())) {
return null;}
|
这个方法会检查目标方法的修饰符是不是 public,若不是 public,就不会获取@Transactional 的属性配置信息,最终会造成不会用 TransactionInterceptor 来拦截该目标方法进行事务管理。
避免 Spring 的 AOP 的自调用问题
在 Spring 的 AOP 代理下,只有目标方法由外部调用,目标方法才由 Spring 生成的代理对象来管理,这会造成自调用问题。若同一类中的其他没有@Transactional 注解的方法内部调用有@Transactional 注解的方法,有@Transactional 注解的方法的事务被忽略,不会发生回滚。见清单 5 举例代码展示。
清单 5.自调用问题举例
@Service
-->public class OrderService {
private void insert() {
insertOrder();
}
@Transactional
public void insertOrder() {
//insert log info
//insertOrder
//updateAccount
}
}
|
insertOrder 尽管有@Transactional 注解,但它被内部方法 insert 调用,事务被忽略,出现异常事务不会发生回滚。
上面的两个问题@Transactional 注解只应用到 public 方法和自调用问题,是由于使用 Spring AOP 代理造成的。为解决这两个问题,使用 AspectJ 取代 Spring AOP 代理。
需要将下面的 AspectJ 信息添加到 xml 配置信息中。
清单 6. AspectJ 的 xml 配置信息
<``tx:annotation-driven mode``=``"aspectj" />
<``bean id``=``"transactionManager"
class``=``"org.springframework.jdbc.datasource.DataSourceTransactionManager"``>
<``property name``=``"dataSource" ref``=``"dataSource" />
</``bean``>
</``bean
class``=``"org.springframework.transaction.aspectj.AnnotationTransactionAspect"
factory-method``=``"aspectOf"``>
<``property name``=``"transactionManager" ref``=``"transactionManager" />
</``bean``>
|
同时在 Maven 的 pom 文件中加入 spring-aspects 和 aspectjrt 的 dependency 以及 aspectj-maven-plugin。
清单 7. AspectJ 的 pom 配置信息
<``dependency``>
<``groupId``>org.springframework</``groupId``>
<``artifactId``>spring-aspects</``artifactId``>
<``version``>4.3.2.RELEASE</``version``>
</``dependency``>
<``dependency``>
<``groupId``>org.aspectj</``groupId``>
<``artifactId``>aspectjrt</``artifactId``>
<``version``>1.8.9</``version``>
</``dependency``>
<``plugin``>
<``groupId``>org.codehaus.mojo</``groupId``>
<``artifactId``>aspectj-maven-plugin</``artifactId``>
<``version``>1.9</``version``>
<``configuration``>
<``showWeaveInfo``>true</``showWeaveInfo``>
<``aspectLibraries``>
<``aspectLibrary``>
<``groupId``>org.springframework</``groupId``>
<``artifactId``>spring-aspects</``artifactId``>
</``aspectLibrary``>
</``aspectLibraries``>
</``configuration``>
<``executions``>
<``execution``>
<``goals``>
<``goal``>compile</``goal``>
<``goal``>test-compile</``goal``>
</``goals``>
</``execution``>
</``executions``>
</``plugin``>
总结
通过本文的介绍,相信读者能够清楚的了解基于@Transactional 注解的实现步骤,能够透彻的理解的 Spring 的内部实现机制,并有效的掌握相关使用注意事项,从而能够正确而熟练的使用基于@Transactional 注解的事务管理方式。
作者:芥末无疆sss
链接:https://www.jianshu.com/p/71e39c1ccf2e
來源:简书
简书著作权归作者所有,任何形式的转载都请联系作者获得授权并注明出处。
共同學習,寫下你的評論
評論加載中...
作者其他優質文章

