1 四大组件的运行状态
(1)四大组件中只有BroadcastReceiver既可以在AndroidManifest文件中注册,也可以在代码中注册,其他三个组件都必须在AndroidManifest文件中注册;ContentProvider的调用不需要借助Intent,其他三个组件都需要借助Intent。
(2)Activity是一种展示型组件,用于向用户展示界面,可由显式或者隐式Intent来启动。
(3)Service是一种计算型组件,用于在后台执行计算任务。尽管service是用于后台执行计算的,但是它本身是运行在主线程中的,因此耗时的后台计算仍然需要在单独的线程中去完成。Service组件有两种状态:启动状态和绑定状态。当service处于绑定状态时,外界可以很方便的和service进行通信,而在启动状态中是不可与外界通信的。
(4)BroadcastReceiver是一种消息型组件,用于在不同的组件乃至不同的应用之间传递消息,它工作在系统内部。广播有两种注册方式:静态注册和动态注册。静态注册是在AndroidManifest中注册,在应用安装的时候会被系统解析,这种广播不需要应用启动就可以收到相应的广播。动态注册需要通过Context.registerReceiver()来注册,这种广播需要应用启动才能注册并接收广播。BroadcastReceiver组件一般来说不需要停止,它也没有停止的概念。
(5)ContentProvider是一种数据共享型组件,用于向其他组件乃至其他应用共享数据。ContentProvider中的insert、delete、update、query方法需要处理好线程同步,因为这几个方法是在Binder线程池中被调用的,另外ContentProvider组件也不需要手动停止。
[下面对四大组件的工作过程的总结需要感谢amurocrash童鞋的读书笔记以及他细心制作的UML图,帮助我从原书复杂的方法调用中跳出来看到整体的大致流程]
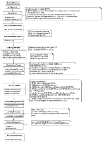
2:Activity的工作过程
(1)Activity启动的大致流程
(2)ApplicationThread是ActivityThread的一个内部类,它继承自ApplicationThreadNative,而ApplicationThreadNative继承自Binder并实现了IApplicationThread接口,ApplicationThreadNative的作用其实就和系统为AIDL文件生成的类是一样的。
(3)ActivityManagerService(AMS)继承自ActivityManagerNative,而ActivityManagerNative继承自Binder并实现了IActivityManager这个Binder接口,因此AMS也是一个Binder。
(4)一个应用只有一个Application对象,它的创建也是通过Instrumentation来完成的,这个过程和Activity对象的创建过程一样,都是通过类加载器来实现的。
(5)ContextImpl是Context的具体实现,ContextImpl是通过Activity的attach方法来和Activity建立关联的,在attach方法中Activity还会完成Window的创建并建立自己和Window的关联,这样当window接收到外部输入事件后就可以将事件传递给Activity。 [这里可能有误,应该是Activity将事件传递给window]
3 Service的工作过程
(1)Service有两种状态:启动状态和绑定状态,两种状态是可以共存的。
启动过程:
绑定过程:
4 BroadcastReceiver的工作过程
(1)BroadcastReceiver的工作过程包括广播注册过程、广播发送和接收过程。
注册过程:静态注册的时候是由PackageManagerService来完成整个注册过程,下面是动态注册的过程
发送和接收过程:
(2)广播的发送有几种类型:普通广播、有序广播和粘性广播,有序广播和粘性广播与普通广播相比具有不同的特性,但是发送和接收过程是类似的。
(3)一个应用处于停止状态分为两种情况:一是应用安装后未运行;二是应用被手动或者其他应用强停了。从Android 3.1开始,处于停止状态的应用无法接受到开机广播。
.5 ContentProvider的工作过程
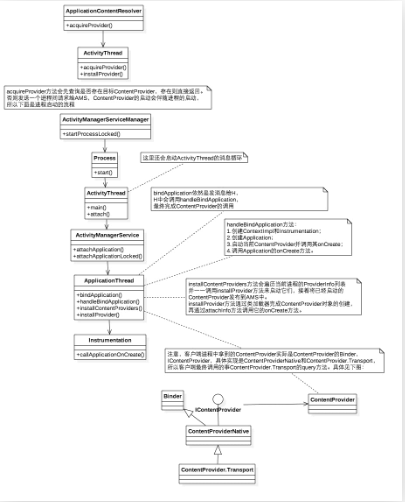
(1)当ContentProvider所在的进程启动的时候,它会同时被启动并被发布到AMS中,这个时候它的onCreate要先去Application的onCreate执行。
(2)ContentProvider的启动过程:
1.当一个应用启动时,入口方法是ActivityThread的main方法,其中创建ActivityThread的实例并创建主线程的消息队列;
2.ActivityThread的attach方法中会远程调用ActivityManagerService的attachApplication,并将ApplicationThread提供给AMS,ApplicationThread主要用于ActivityThread和AMS之间的通信;
3.ActivityManagerService的attachApplication会调用ApplicationThread的bindApplication方法,这个方法会通过H切换到ActivityThread中去执行,即调用handleBindApplication方法;
4.handleBindApplication方法会创建Application对象并加载ContentProvider,注意是先加载ContentProvider,然后调用Application的onCreate方法。
(3)ContentProvider的android:multiprocess属性决定它是否是单实例,默认值是false,也就是默认是单实例。当设置为true时,每个调用者的进程中都存在一个ContentProvider对象。
(4)当调用ContentProvider的insert、delete、update、query方法中的任何一个时,如果ContentProvider所在的进程没有启动的话,那么就会触发ContentProvider的创建,并伴随着ContentProvider所在进程的启动。下图是ContentProvider的query操作的大致过程:
详细的过程分析建议阅读原书,简直精彩!
共同學習,寫下你的評論
評論加載中...
作者其他優質文章





