工厂模式(Factor Pattern),就是负责生成其他对象的类或方法
(一)为什么需要工厂模式
1,工厂模式可以将对象的生产从直接new 一个对象,改成通过调用一个工厂方法生产。这样的封装,代码若需修改new的对象时,不需修改多处new语句,只需更改生产对象方法。
2,若所需实例化的对象可选择来自不同的类,可省略if-else多层判断,给工厂方法传入对应的参数,利用多态性,实例化对应的类。
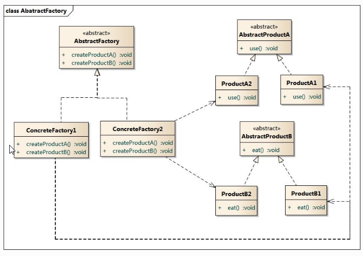
(二)工厂模式结构图
1,简单工厂模式
2,抽象工厂模式
(三)简单实现代码
//工厂类
class Factor{
//生成对象方法
static function createDB(){
echo '我生产了一个DB实例';
return new DB;
}
}
//数据类
class DB{
public function __construct(){
echo __CLASS__.PHP_EOL;
}
}
$db=Factor::createDB();
(四)实现一个运算器
//抽象运算类
abstract class Operation{
abstract public function getVal($i,$j);//抽象方法不能包含方法体
}
//加法类
class OperationAdd extends Operation{
public function getVal($i,$j){
return $i+$j;
}
}
//减法类
class OperationSub extends Operation{
public function getVal($i,$j){
return $i-$j;
}
}
//计数器工厂
class CounterFactor {
private static $operation;
//工厂生产特定类对象方法
static function createOperation(string $operation){
switch($operation){
case '+' : self::$operation = new OperationAdd;
break;
case '-' : self::$operation = new OperationSub;
break;
}
return self::$operation;
}
}
$counter = CounterFactor::createOperation('+');
echo $counter->getVal(1,2);
缺点:若是再增加一个乘法运算,除了增加一个乘法运算类之外,还得去工厂生产方法里面添加对应的case代码,违反了开放-封闭原则。
解决方法(1):通过传入指定类名
//计算器工厂
class CounterFactor {
//工厂生产特定类对象方法
static function createOperation(string $operation){
return new $operation;
}
}
class OperationMul extends Operation{
public function getVal($i,$j){
return $i*$j;
}
}
$counter = CounterFactor::createOperation('OperationMul');
解决方法(2):通过抽象工厂模式
这里顺带提一个问题:如果我系统还有个生产一个文本输入器工厂,那么那个工厂和这个计数器工厂又有什么关系呢。
抽象高于实现
其实我们完全可以抽象出一个抽象工厂,然后将对应的对象生产交给子工厂实现。代码如下
//抽象运算类
abstract class Operation{
abstract public function getVal($i,$j);//抽象方法不能包含方法体
}
//加法类
class OperationAdd extends Operation{
public function getVal($i,$j){
return $i+$j;
}
}
//乘法类
class OperationMul extends Operation{
public function getVal($i,$j){
return $i*$j;
}
}
//抽象工厂类
abstract class Factor{
abstract static function getInstance();
}
//加法器生产工厂
class AddFactor extends Factor {
//工厂生产特定类对象方法
static function getInstance(){
return new OperationAdd;
}
}
//减法器生产工厂
class MulFactor extends Factor {
static function getInstance(){
return new OperationMul;
}
}
//文本输入器生产工厂
class TextFactor extends Factor{
static function getInstance(){}
}
$mul = MulFactor::getInstance();
echo $mul->getVal(1,2);
點擊查看更多內容
11人點贊
評論
評論
共同學習,寫下你的評論
評論加載中...
作者其他優質文章
正在加載中
感謝您的支持,我會繼續努力的~
掃碼打賞,你說多少就多少
贊賞金額會直接到老師賬戶
支付方式
打開微信掃一掃,即可進行掃碼打賞哦

