热修复是很多开发者关心的技术,8月27日晚,阿里百川组织了“百川解码”在线直播,以“热修复的坑和阿里的解”为主题,邀请了三位业界嘉宾对热修复技术进行了探讨,并介绍了阿里百川全面接受公测的热修复解决方案:阿里百川HotFix,就网友提出的相关问题进行了解答。本文是此次直播的精彩回顾。
嘉宾简介
歩川,阿里巴巴资深开发工程师,《让App像Web一样发布新版本》一文作者,在OPPO从事Android Framework两年,腾讯QQ空间工作一年半,热衷研究安卓热补丁方案。目前在手机淘宝终端架构,主要负责动态部署增强和优化、存储相关工作。
刘昭,中华英才网Android技术负责人,具有丰富的移动开发经验,崇尚开源社区文化,关注性能优化、研发效率、热修复、插件化、数据驱动等,善于评估技术方案,解决疑难杂症。
泽胤,阿里巴巴无线技术专家,阿里百川HotFix项目负责人,无线事业部初创技术员工之一。经历阿里巴巴无线技术从小到大的整个过程,参与过多个无线的重要项目,包括无线的H5建站,无线统一接入层,阿里的无线PUSH系统,以及第一版的Android客户端等。主要技术方向是在线高并发和高可用性的维护与实现。
- 热修复是什么
刘昭认为,热修复是在应用的App包发布到市场之后,出现了Bug,无需替换包来进行在线更新的一种技术,对用户是无感知的。
泽胤认为,谈到热修复,就应该和动态部署的概念进行区分。热修复是特指对微小改动进行修复的一个技术,它强调快速和无感的修复。而动态部署会复杂更多,它涵盖的东西也更多,但核心的技术还是热修复技术。
步川认为,热修复可以从技术上来理解并和动态部署进行区分。他提到,目前广义上有两种方案可以实现代码的替换,一种是类的替换,基于Classloader,另一种是方法的替换,而这两种方式各有优缺点。
方法的替换:只能替换方法的内容,所以不能够对要patch的类进行方法的新增和删除;但同时,方法的替换可以在应用不重启的情况下实现。它包小、快速、功能单一、比较轻量,这种方案是热修复。
类的替换:可以修改类结构,功能更加的强大;但是必须要重启一次才会有效,因为已经加载过的类是不能够被替换的。这种方案叫做“动态部署”。它几乎能够适应任何代码的变更,所以很适合进行业务功能的迭代。
- 热修复技术对比
目前,业内有很多的热修复方案,步川就热修复技术向观众进行了对比讲解。他提到,从广义上来讲,热修复的实现方式可以被分为类的替换和方法的替换。
类的替换
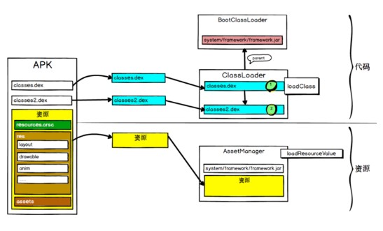
如图1所示,APK包中包含了代码和资源,代码存放在classes.dex中,资源存放在APK的res目录下,系统会通过ClassLoader装载classes.dex来进行类加载。如果有多个classes.dex,那么这多个classes.dex会在ClassLoader中会用数组的形式来进行组织,然后从前往后进行遍历查找。
图1
一种具体的方案如图2所示,是利用多dex从前往后遍历的有序特性,把patch.dex插入到数组的最前面,对patch进行有限查找,达到替换的目的,这时候就会出现preverify问题,为了绕过这个问题,就必须往每个类的构造函数里面进行插桩防止安装期间的校验,把校验从编译期间移动到了运行期间,导致运行期间每加载一个类,都要进行校验和优化,降低了运行性能。
图2
刘昭认为,这种方案利用了ClassLoader,思想是比较好的,但是如果工程中的类比较多,就会在性能上造成比较大的影响。同时,有可能会导致patch包比较大。
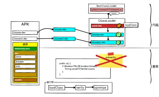
步川提到,为了解决上述性能问题,出现了另一种方案,如图3所示:就是全量替换dex,下发一个patch.dex,然后把原来的dex和下发的patch.dex,合成一个新的全量dex,这个dex会全量替换原来的dex,最终本质上也只会在这个全量的dex中查找,从而不会出现preverify问题,所以这种方案不用插入构造函数,不会影响性能。但是,这种方案的包也可能会比较大,只改动了一行代码,也必须合成一个全量的dex,如图4所示,然后再dexopt出一个全量的odex。
图3
图4
方法的替换
如图5所示,方法的替换的原理如下:在Android底层,有个数据结构记录着类的信息,比如成员变量的个数,方法的个数,每个方法的code执行地址,程序运行的时候会根据这个地址跳转到具体的code区域执行代码。方法的替换就是替换这些地址,把地址指向另一个类的方法,从而达到了替换的目的。这种方式的包比较小,而且也不需要插桩来影响性能,但是它无法修改类的结构(比如方法数的增删),而且有可能会有兼容性问题,例如厂商修改了类和方法的底层结构。
图5
所以基于他们的优点和限制,区分热修复和动态部署这两种场景,可以在这两种不同的情况下,选择最优的方案,达到修复的目的。
- 如何选择热修复技术方案
刘昭认为,热修复技术方案的选择应该对应具体的使用场景。在patch包的数量、大小方面,HotFix是占优势的;但是HotFix不能新增类、新增字段(下文泽胤有回应),从这个角度考虑,ClassLoader更好,但是会有一定的性能损耗;合成dex的方式,则需要知道用户手机的ROM有多大,能不能提供20多M的空间来。
- 基于AndFix的阿里百川HotFix做了哪些优化工作
阿里百川HotFix是基于AndFix的,泽胤提到,手机淘宝(下文简称“手淘”)对于Andfix实践了大约一年左右,在工程和技术上做了一些改善,提高了其在稳定性、周边工具链的性能和稳定性等方面的表现,使得这项技术更加成熟,同时也解决了不能新增类等问题,并成功落地手淘App。
具体的优化工作包括:在产品化方面,接入简单,2行代码即可接入,一般开发者1个小时即可完全跑通流程,大大降低工程成本;提供了相对完善的周边工具链,通过后台操作自由控制patch发布,最大化保证用户体验。针对patch打包慢的问题进行优化,持续在工具链方面进行优化;在“打包工具交互”方面,开发了一个独立的可执行文件,可以在工程里面,用GRADLE、ANT中集成,甚至在JENKINS里面去执行,提高了灵活性。
在产品化方面,接入简单,2行代码即可接入,一般开发者1个小时即可完全跑通流程,大大降低工程成本;提供了相对完善的周边工具链,通过后台操作自由控制patch发布,最大化保证用户体验。
在安全方面,泽胤也做了说明:第一,阿里会提供一个私有RSA加密的功能,开发者在本地打出包以后用自己的RSA密钥对中的私钥加密,然后上传百川平台,再在SDK中放置自己的公钥作为解码用,这样上传的内容完全加密确保绝对的信息安全,且不会被阿里看到;第二,传输层面,在设计上采用两级的加密,动态密钥和静态密钥相结合,因此网络拦截无法窃取到包内容。
- 热修复的未来
从商业价值上来讲,开发者目前非常需要热修复技术,所以有一定的价值,但是未来,如果官方提供相应的功能,或者说React Native 等技术减弱了开发者对热修复技术的依赖,则会对热修复的技术产品造成冲击。对于这样的情况,泽胤认为,作为技术人员,要不断学习进步。一项技术如果没有了被使用的价值,那么它是应该被淘汰掉的,例如历史上很多编程语言或者技术的消亡。泽胤表示,产品的迭代和消亡也是很正常的。很乐意看到有新的,满足开发者需求的技术可以代替老的技术。
步川认为,从方案讲,热修复和动态部署不是互相排斥的,在特定的场景下两者都可以做到最优,配合使用更佳。手淘同时使用这两项技术,用热修复解决Bug,用动态部署来迭代业务,相互配合好则会达到很完美的状态。
刘昭提出,Android Studio 2.0之后,提供了Instant Run这样的功能,从思想上来讲是非常好地解决了热修复patch的问题,之后的热修复有没有可能借鉴其思想?对于这个问题,步川认为,Instant Run的更新力度比较大,同时又在代码中增加了预埋逻辑,侵入性比较大。若基于Class Loader来开发一个工具,或许会更简单。
泽胤提到,市场上缺少阿里百川HotFix这样的产品,虽然热修复原理解析很多,但是真正难的是把这项技术做成熟、做稳定。基于手淘App这个大平台,由工程实践出来的阿里百川HotFix产品,可以推出独立的服务来满足市场上的需求。泽胤提到,阿里百川会有专门的团队持续跟进该产品,解决问题,吸纳用户意见。
阿里百川HotFix从直播当晚开始正式进行公测,你还没申请公测?
来吧点我!阿里百川HotFix公测申请
共同學習,寫下你的評論
評論加載中...
作者其他優質文章




